最近深空剛出了護衛艦自定義拼船功能,星辰我也是沉迷其中不可自拔。
看到有很多小夥伴想要豪看的飛船但是動手能力較差,這裏教大家一個方法直接複製別人拼好的飛船代碼。整理邏輯和之前的複製基地比較類似。
1. 準備階段
1.存檔修改器
Github上下載或者各大交流平臺都有。
2.別人已有的飛船部件代碼
看到好看的飛船可以禮貌向作者要部件代碼。(如果作者不懂如何複製部件,也可以讓Ta看這篇文章,後面有介紹複製自己飛船代碼的方法。)
3.創建一個設計草稿
開小飛船來到空間站,注意一定是開小飛船進來。走到自定義飛船位置進入設計頁面,在角落隨便放一個起落裝置。然後右鍵退出,選擇“保存設計待用。回到小飛船,上下小飛船保存一下存檔(一定記得保存一下啊)。
2.存檔修改器修改
因爲操作稍微有點複雜,這裏假設大家對存檔修改器的基本操作有所瞭解。如果萌新不會使用可以先熟悉一下存檔,保存和讀檔等等的基本操作。
因爲大家使用的存檔修改器版本各異,這裏我以英文版爲例,中文版的話看對應位置就行。
另外提醒大家:
以下操作之前千萬要備份存檔!!!
以下操作之前千萬要備份存檔!!!
以下操作之前千萬要備份存檔!!!
重要的事情說三遍!!!
1.打開存檔修改器,選擇偶數存檔文件。
![]()
2.左上角選擇修改原始json文件
![]()
3.找到PersistentPlayerBases
![]()
向下翻,找到PersistentPlayerBases。這一步第一次可能有點找不到,熟練的話找的就很快。
(經常偷別人基地的小夥伴可能有點眼熟,沒錯就是基地部件那個PersistentPlayerBases)
![]()
4.找到飛船草稿對應的文件
接下來展開PersistentPlayerBases,會看到很多數字,一個數字就是一個基地。建議從後向前找,點擊數字之後翻到json文件最後面,我們要找的就是PersistentBaseTypes是UITempShipBase的那一個。
小技巧:對着代碼按ctrl+A可以快速翻到文件最後
![]()
如果真的找了好久都沒找到,還有個辦法。先在左側點擊PersistentPlayerBases,然後在右側代碼區域按crtl+F搜索。這樣也能找到,只是沒法知道是第幾個基地文件。
![]()
5.粘貼別人的飛船代碼
這一步非常關鍵,非常容易出錯!
找到RID的上面兩行,在那個大括號右側打一個英文的逗號。
一定得是英文逗號!不確定打的什麼逗號可以在文件裏隨便複製一個逗號!
然後回車,把別人的飛船部件代碼粘貼在這裏。
![]()
6.保存json修改
直接點右上角的叉號,存檔修改器會自動提醒json有改動,是否要保存。
![]()
最後來到存檔修改器的主頁面,點擊保存修改。一定要點了纔會修改,不放心的話可以多點幾下。
![]()
7.遊戲內讀恢復點
在遊戲裏直接讀恢復點,再回到護衛艦工坊,選擇繼續當前的設計。
DangDang!別人的飛船就複製過來啦!
(當然別忘了把一開始放的那個起落裝置刪掉哈哈哈)

虎鯨號 原作者:Cx_s2 小破站:咖李咖李
3.如何分享自己的飛船代碼
1.確定自己的自定義護衛艦的飛船序號
以上面說的虎鯨號爲例,在我這裏是9號飛船(從0開始數)
![]()
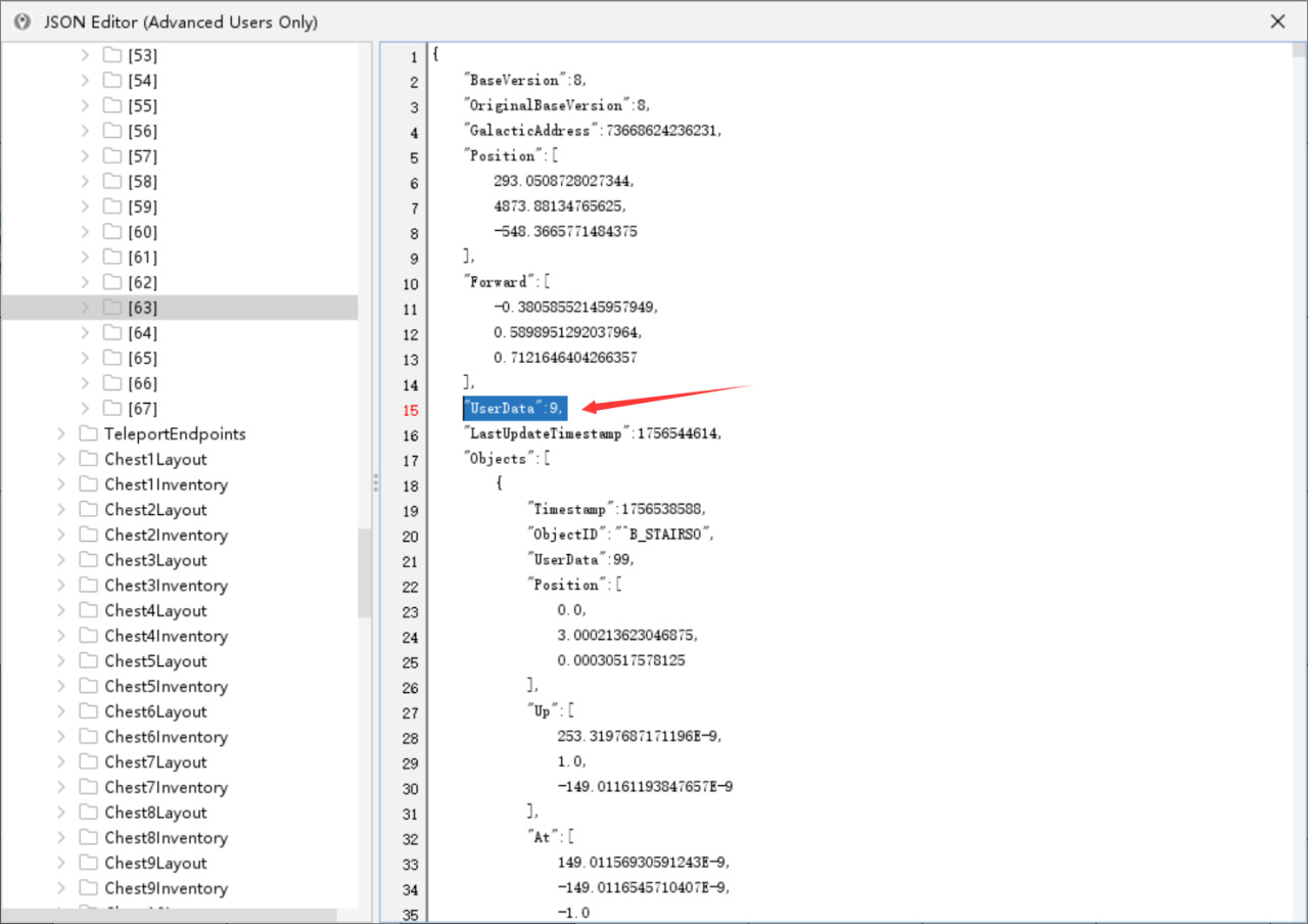
2.找到飛船部件代碼位置
還是來到PersistentPlayerBases裏,這次不用翻到最後,注意看15行的UserData,要和上面說的第幾號飛船對應。比如我這裏虎鯨號的UserData就是9。
![]()
如果翻到這個文件最後,可以看到PersistentBaseTypes是PlayerShipBase,這就證明我們找對了。
![]()
3.複製部件代碼並保存
回到文件最開頭,複製範圍如下圖所示。注意看清楚要完整包含左右大括號。
![]()
![]()
複製完成後,可以粘貼到txt文檔保存,然後發給你的小夥伴!
對拼飛船的大佬來說,這樣可以給自己保存部件的原始文件,不用怕遊戲內修改弄壞了。
---
好了,今天的分享就到這裏了,你學會了嗎?快快操作起來吧!
更多遊戲資訊請關註:電玩幫遊戲資訊專區
電玩幫圖文攻略 www.vgover.com
