本文以Win10專業版 22H2爲例,部分操作適用於Win11
覺得 Windows 用起來不順手、運行卡頓?掌握這些實用技巧與優化方法,就能讓系統操作更高效、運行更流暢,輕鬆提升使用體驗!
效果對比
在開始前,我們先來看一下部分優化效果
桌面和任務欄
![]()
未優化
![]()
優化後
開始菜單
![]()
未優化
![]()
優化後
資源管理器
![]()
未優化
![]()
優化後
使用技巧
系統
操作系統方面,我個人覺得Windows專業版在功能設置上比較完整,比如組策略編輯器、遠程桌面等,雖然在家庭版或者其他版本中也存在,但是需要通過特殊方法來開啓,不能直接使用,不如直接使用專業版一勞永逸
建議激活系統後,關閉系統更新,當然不是說全部關掉(也不是不可以),只需要保留安全更新,其餘的全部關掉
用戶賬戶
在設置用戶名時,儘量使用英文名,避免在使用時部分系統軟件無法使用
如果你使用的是在線登錄,也就是微軟賬戶登錄,建議新建一個本地賬戶備用
快捷方式
快捷方式不需要特意去記,只記幾個常用的(大概6-10個左右),然後在使用過程中,不斷學習、加強記憶
Ctrl+C 複製
+V 粘貼
+X 剪切
+S 保存
+O 打開
+N 新建
Win+I Windows設置
+E 打開資源管理器
+L 鎖屏
+D 返回桌面
+V 打開剪貼板
+. 打開表情符號
文件管理
對硬盤文件進行簡單分類,比如C盤只需要放系統,D盤安裝軟件,E盤用來存數據,那麼就可以按照你的硬盤大小進行比例劃分,預留出足夠的空間,再按照你的個人習慣進行分類管理,比如軟件爲Software文件夾,再往下又可細分等,不過切記,文件或目錄儘量使用英文名
另外如果你的硬盤分區上帶着一把黃色的小鎖,其實是硬盤的BitLocker加密,建議通過控制面板進行關閉,否則有可能導致BIOS更新、驅動或軟件等出錯
軟件
下載
軟件儘量從官方網站下載(盜版另說),如果不清楚的可以問AI或者通過微軟應用商店、360軟件管家等認證的第三方下載
現在的XX軟件園,自前些年被央視曝光後,現在已經大有改善了,以前是“高速下載”就是N個捆綁,現在就只有一個壓縮包,裏面放一些推廣,膽大的可以去試一試
安裝
軟件安裝可以按照上面說的,安裝在指定目錄下,方面查找和管理,一些系統軟件可能會要求安裝在C盤下,可以視情況而定,如果軟件比較大,以G爲單位算的那種,可以考慮安裝到別的位置,不過就是後續的軟件環境變量什麼的可能會有問題
如果在安裝的時候,文件路徑後面沒有目錄名,那麼就需要注意一下。比如我要安裝QQ在D盤Software下,正常來說安裝路徑應該會是D:\Software\QQ,但如果是D:\Software,那麼就需要注意一下,因爲這類軟件很有可能在設計的時候有問題,萬一在卸載的時候,是將軟件根目錄的內容清空,那麼我們的數據就遭殃了(比如少前2)。所以最好是按照它的(英文)軟件名新建一個文件夾,然後安裝到那裏面去
在安裝軟件的時候,出現了你看不懂的各種選項,那麼默認對你來說就是最好的選項,
卸載
卸載的話除非是綠色軟件,否則一般刪不乾淨,正確的做法是:
軟件自帶卸載
有的軟件,在安裝目錄,可能會看到一個Uninstall.exe的文件,字面意思,安裝是install,卸載自然就是uninstall
控制面板
通過控制面板找到安裝的軟件,右鍵-->卸載,但是這種方法有個缺點,就是一次只能卸載一個
第三方工具
可以用geek,360軟件管家等第三方工具來卸載,還能自動清理殘留,我用的是IObit Uninstaller這個工具來卸載
![]()
IObit Uninstaller Pro
解壓縮
壓縮軟件常用的就是7-zip、Bindzip,WinRAR、360壓縮國際版等,這幾個都是免費無廣,功能比較全的壓縮軟件。
接下來再來說壓縮格式,一般有zip和7z、分卷壓縮、自解壓等幾種壓縮格式
自解壓
自解壓文件就是把文件壓縮打包成一個exe文件,方便在沒有壓縮軟件的電腦上也能解壓文件
zip
壓縮速度快,兼容性強。適合體積小,頻繁傳輸的文件
7z
壓縮效率高,安全性較強,壓縮速度慢。適合大文件歸檔(如備份硬盤、壓縮影視資源)
分卷壓縮
有多個壓縮文件,且文件擴展名是.7z.001-.7z.00N的多個文件,那就是分卷壓縮了,這種解壓方式,需要下載全部分卷壓縮包,然後只解壓第一個001文件就可以
殺毒軟件
殺毒軟件其實用自帶的WD就可以,不想用也可以關掉。殺毒軟件只需要裝一個,因爲殺毒軟件會植入內核,如果有多個殺毒軟件會互相打架,導致電腦藍屏等各種問題!(比如之前360和火絨)
如果你只是想用一個殺毒能力還可以,又帶有各種工具的,那麼我推薦360,包括我個人也是在用360安全衛士極速版
360經過調教,效果還是很好的,無論是病毒檢測,還是平常斷網修復、軟件下載之類的。有句話說的好:如果你卸載不掉(調教不好)360,那說明你最需要360
瀏覽器和搜索引擎
很多人把瀏覽器和搜索引擎混爲一談,但瀏覽器是軟件,搜索引擎則是網站,不一定Edge就是用的bing搜索,像我常用的就是Chrome+Bing搭配
瀏覽器的話一般自帶瀏覽器都可以,像微軟的Edge,谷歌的Chrome,但是要小心國產瀏覽器,因爲可能內核不同,一些功能和渲染效果也不一樣,如果你只想簡單使用的話,推薦Edge,多端同步省心省力,而且也不用擔心打不開插件網站之類的
搜索引擎我推薦使用谷歌搜索,乾淨又準確;其次就是必應,國內無法使用谷歌的話,首選必應,搜出來的也還可以。(至於百度?不再考慮)
這裏給大家推薦幾個通用的瀏覽器快捷鍵:
Ctrl+T #新建標籤
Ctrl+Shfit+T #恢復之前關閉的標籤
Ctrl+N #新建窗口
Ctrl+Shift+T #新建無痕窗口
輸入法
一般使用系統自帶的微軟拼音就可以,但是我建議再安裝一個英語語言(鍵盤),比如在打遊戲之前,直接按Win+空格換到英語,這樣就不會卡輸入法了,或是在碼代碼的時候直接換到英語鍵盤,也就不用再頻繁的按Shift切換中英模式
系統優化
個性化
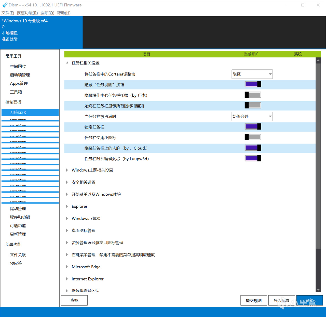
系統上一些小功能的設置可以使用Dism++這個工具來進行設置,軟件上不能進行設置的,可以通過系統自帶的設置或者控制面板進行設置(比如鎖屏界面上的應用)
![]()
Dism++
右鍵菜單
右鍵菜單可以手動修改註冊表進行編輯,但是很麻煩,而且對於計算機小白來說很不友好。我這裏使用的是ContextMenuManager軟件來方便管理右鍵菜單
![]()
ContextMenuManager
開始菜單
打開Windows設置(Win+i)-->個性化-->開始
打開開始菜單,右鍵設置-->對此列表進行個性化設置
然後就可以按照自己的需求進行設置了
![]()
鎖屏界面
一般正常鎖屏之後,屏幕上會出現,一些亂七八糟的東西,可以按照以下方式關閉
![]()
未優化
打開Windows設置(Win+i)-->個性化-->鎖屏界面,按照圖中方式,將開關關閉,應用全部置空
![]()
總結
系統使用技巧和系統優化沒有絕對的最好最優,只有最適合自己的,所以系統優化需要你在長期使用的過程中,不斷的對系統進行設置、調整,直到做成使用最舒服、最便捷的狀態
感謝@賀景繁 對文章提出建議和意見,如果大家有什麼使用技巧也可以在評論區留言分享,如果文章中有什麼寫的不對的,也歡迎大家批評指正。
最後你覺得Win10和Win11哪個系統更難用?
更多遊戲資訊請關註:電玩幫遊戲資訊專區
電玩幫圖文攻略 www.vgover.com
