额……老铁们,我图吧老捡垃圾的了。最近咱以180包邮的价格捡了张国产CPU板子,打算给它配上机箱电源将来也直接当整机用。后来阴差阳错咱又装上了WIN10神州网信版系统,所以本期是现代化改造。
前作:图吧小白教程 篇一百六十:WIN10/WIN11家庭版现代化改造(一键安装GPEDIT.MSC 启用显示秒 找回Windows照片查看器)
【图吧小白教程】WIN10/11启用administrator账户解决网络位置登录失败【图吧小白教程】WIN10家庭版安装远程桌面下位端RDP Wrapper
视频:
兆芯6780A国产CPU主机安装WIN7 WIN10 LTSC双系统180包邮的清华同方MZ67A兆芯主机安装WIN10神州网信版(硬盘可启动PE)180包邮的清华同方MZ67A兆芯主机删除神州网信WIN10密码启用administrator和远程桌面
简单来说,之前装的WIN10 LTSC好像有点损坏了,Windows开始菜单和通知栏没法用了。
所以咱简单给机器装好的WIN7启动装了WEPE然后从硬盘启动重装了WIN10神州网信版系统。
![]()
然后就遇到问题了。
WIN10神州网信版系统其实相比LTSC并不算好用,这玩意是供给部门用的,所以限制很多。好在还能改得回来,并不是完全不能用。就和WIN10家庭版一样,很多功能是没有,但是也不是完全没有,你得自己改。
所以本期简单说下神州网信WIN10的一些常规现代化改造操作。
![]()
![]()
首先WIN10神州网信装系统的时候各位就能发现,不允许空密码。
![]()
这个装好系统之后肯定是要改回来的。直接gpedit.msc启动
Windows设置-安全设置-账户策略-账户锁定策略
可以解除账户锁定
Windows设置-安全设置-账户策略-密码策略
可以解除强制密码复杂度、密码长度、密码时效之类的限制
![]()
![]()
这时候就可以改密码了,直接给新密码留空就相当于取消密码了
![]()
还有启用administrator也是一样。
CMD管理员权限运行输入net user administrator /active:yes 之后
![]()
administrator无法登录提示密码不正确
![]()
这个需要直接WIN+R启动control userpasswords2
![]()
然后直接点重置密码即可
![]()
然后再用administrator启动就行了
这里简单说下为啥要删密码,因为这个系统其实就是个魔改版WIN10,它的密码策略并没有比传统的WIN10安全,像是忘记密码用PE改密码的方式对于这个系统也是通用的,所以自用的电脑装这个系统就完全没必要遵守它默认的规则设置强密码。
包括垃圾佬的Mac,很多其实咱都是装好系统之后直接取消密码的。原因非常简单,这密码真要防别人是防不住的,仅对防自己有效,自己忘记密码之后这玩意防自己使用自己的电脑特有效。所以不如没有。
同理用户锁定在PE下用改密码的方式也能解除,所以这玩意它实际上并不安全,包括BITLOCKER之类的设了之后都是给自己找麻烦的概率远大于防住数据泄露的概率,自己忘了密码导致数据丢失的概率倒是大幅提高了。所以这种东西建议就不要用,至少慎用。
![]()
登录必须Ctrl+Alt+Delete
![]()
gpedit.msc打开组策略,找到计算机配置->Windows设置->安全设置->本地策略->安全选项
找到交互式登录:无须按ctrl+alt+dle,设置为已启用即可。
![]()
垃圾佬还捎带手扬了不允许空密码
![]()
![]()
然后就是激活,这个很简单,和正常WIN10一样直接KMS就行了。当然你也可以试试输入命令,据说管理员权限启动CMD输入slmgr /skms kms.v0v.bid && slmgr /ato也管用。

WPS也有类似的特供版,没有广告没有后台偷偷上传
![]()
这个系统有个优点就是几乎不会自动更新,比LTSC还好,所以WUB用不用安排看各位心情。实测不用也不会自动更新。
![]()
装好系统之后显卡驱动都得自己打,不会有系统给你自己装。
![]()
因为这个系统关于网络的所有功能都被魔改过了,相当于比LTSC还更加深度地禁用了关于系统自动更新的更新
即使是时间同步服务器都换了CN.POOL.NTP.ORG了
![]()
![]()
但是依然有些后台应用在偷偷占用CPU资源,比如infatiCa P2B
还是老办法,直接扬了即可。
这机器基本上和正常WIN10操作起来差不多,软件是没啥兼容性问题的。
![]()
包括显示秒之类的.BAT的运行都没啥问题
![]()
执行之后状态栏真能显示秒
![]()
找回Windows照片查看器.REG也没问题
![]()
![]()
AFM补帧之类的也能用,只不过用HD7850 1G补4K60会爆显存。
关于屏保
![]()
咱一开始还真不觉得这玩意的屏保是个问题,虽然土了点但是看着并不难受
![]()
不过当咱发现这玩意的屏保是强制的无论你在电源设置中是否禁用了关闭屏幕都会出屏保那咱就有必要看看了
![]()
gpedit.msc 本地组策略编辑器-用户配置-管理模板-控制面板-个性化
按需修改即可
![]()
咱是不想改掉这个屏保的,所以这个启用屏幕保护程序就没动
![]()
咱觉得这玩意意外地符合咱的审美,就没改啊
![]()
就改了个等待时间。
因为让咱想起老年头XP时代的屏保了。那年头的CRT显示器已经逐渐退出市场,LCD显示器开始普及,正是屏保从如日中天到逐渐衰落的转折点,而到了现在OLED屏幕都逐渐铺开之后甚至笔记本都出现了OLED屏幕真是不怕烧屏,这种屏幕寿命都是有数的越亮时间越长寿命越短,所以屏保过了这么多年也就倾向于直接关闭屏幕了。像这种老派的屏保也就越来越少了。
所以这种玩意留着能让人爷青回也挺好的,虽然现在XP基本可用性已经很低了但是在这种位置保留对XP的一种印象不得不说也是一种致敬传奇系统。 摄像头权限:关于这个系统有两种方法,一种是直接修改组策略,另一种则是有个官方工具GUI:
![]()
![]()
gpedit.msc启动
计算机配置-管理模板-Windows组件-应用隐私-允许Windows应用访问麦克风 / 允许Windows应用访问相机
![]()
修改默认设置强制拒绝→由用户控制即可
![]()
![]()
用官方的GUI也可以,但是官方的GUI还得额外下载一个EXE,略微麻烦一些,垃圾佬还是直接GPEDIT了
![]()
然后MS2130采集卡就可以正常采集下位机的信号了。所以WIN10神州网信版也是可以用于上位机作为录屏录像的系统的。没问题。 远程桌面:
![]()
没有远程桌面这个选项
右侧的远程桌面相关设置也点不进去
![]()
从此电脑里面右键属性里面直接是灰的
![]()
所以gpedit.msc启动,直接
本地组策略编辑器-计算机配置-管理模板-Windows 组件-远程桌面服务-远程桌面会话主机-连接-允许用户通过使用远程桌面服务进行远程连接
状态设为未配置
![]()
然后回到此电脑-属性-远程
![]()
实测垃圾佬的使用环境选完允许远程连接到此计算机并关闭仅允许使用网络级别身份验证进行连接即可,如果还不好使再选择用户添加administrator之类的用户。咱反正是没用改就能登了。
![]()
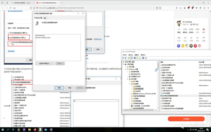
然后回到gpedit.msc,本地组策略编辑器-计算机配置-Windows 设置-安全设置-用户权限分配
打开从网络访问此计算机/允许通过远程桌面服务登录
增加你要添加的用户或者当前用户
这步垃圾佬实测也没用改,因为里面直接有administrator,而垃圾佬平时用的所有机器都是启用了administrator的。
![]()
还没完,计算机配置-Windows 设置-安全选项-网络访问:本地账户的共享和安全模式
改成经典-对本地用户进行身份验证,不改变其本来身份
实测这步不能少,少了远程桌面连接都连不上。
![]()
但是只要设置好了,远程桌面连接就能正常连上,比上期WIN10家庭版实现MSTSC被控实际上还是更容易,毕竟不需要加软件只需要改系统
关于网络文件共享:
![]()
这个其实是远程桌面连接捎带手改完设置基本就完事了,这系统能正常共享网络文件和文件夹的
![]()
这里垃圾佬习惯性地改了计算机名称
![]()
搁局域网下其他设备中找不到本机不用方,这机器的网络发现和文件共享是没关的,只是默认隐藏了,实际上还是可被发现的状态
![]()
直接手动输入计算机名就可以了,可以正常访问读写都没问题。
至于.NET Framework的安装是最麻烦的了。
![]()
神州网信WIN10理论上是从系统底层扬了Windows自动更新,所以在WIN10下很多依赖这个方式安装的组件很难安装。
好在神州网信官网也提供了这个.NET的CAB安装包,需要解压后放在C盘新建的一个叫SXS的文件夹,然后手动启动CMD或POWERSHELL输入dism.exe /online /enable-feature /featurename:NetFX3 /Source:c:\sxs安装。
![]()
实际上这个玩意垃圾佬直接用CMD安装会报错提示拒绝访问的。
![]()
实际上需要启动regedit.exe注册表编辑器
然后进入HKEY_LOCAL_MACHINE\SOFTWARE\Policies\Microsoft\Windows\WindowsUpdate\AU,其中UseWUServer默认值为1,改成0
![]()
然后再启动service.MSC找到Windows Update service并启动,如果各位之前安装过WUB使用WUB启动Windows update服务也行。
![]()
然后再用CMD或者powershell安装.NET即可。
建议安装完后反向操作改回原来的设置,不然系统可能有自动更新的隐患。
总之神州网信版WIN10相比LTSC操作起来还是相对比较麻烦的,有很多针对隐私保护的限制项目。不过只要改好了之后还是能当正常系统用的。
![]()
像原神、MSI Afterburner都是能用的
![]()
就是麻烦了点,运行点什么软件都会出安全提示,这也符合这玩意特供版的定位。
最后垃圾佬还是觉得用WIN10就是给自己找麻烦,无非是找的麻烦的多少而已
![]()
能用WIN7还是老老实实用WIN7吧,没这么多破事和各种问题。
![]()
顺带说下这个清华同方的兆芯板子内存带宽跑分偏低,目前还不确定是昆仑固件还是板子高频布线的问题。
如果各位预算充足,建议还是用其他已知没有问题的主板型号体验国产CPU。
附参考资料:
Win10神州网信政府版 取消反人类的设定【Windows10技巧】Windows 10 神州网信政府版的奇妙操作如何在Windows 10 神州网信政府版安装.NET Framework 3.5Win10神州网信政府版远程桌面开通方法--实测有效_神州网信 开启远程桌面服务-CSDN博客
PS:有水友问咱靠ARM能不能实现自主可控,咱的回答是可以的。
![]()
至少安全可信是能做到的,像垃圾佬现在主力用的麒麟990都是可以通过安全可靠认证的。也就是说华为海思基于公版A76魔改的A76H也是能满足安全可靠要求的。更别提自研IP的兆芯飞腾了。
PS:讲这么多神州网信WIN10的现代化改造感觉不如讲讲这板子怎么装XP,没准需要装XP的比装神州网信WIN10的人都多,然而咱也不会。
咱手上的祖传XP ghost镜像装上之后是会稳定蓝屏的,更别提NVME了。只要沾上兆芯垃圾佬的XP镜像就会稳定蓝屏,包括C4350AL,反倒是威盛时代的XP镜像普遍都没事。
兆芯装XP可能还是需要找个稍微现代点的镜像没准能行。就像WIN7需要找个支持NVME的镜像装上直接好使一样。总之现在还出不了装XP的教程。
不过现在倒是可以附一下XP的CMD怎么粘贴:
![]()
![]()
![]()
右键属性-快速编辑模式勾上
![]()
这时候右键就能粘贴了,就这么简单 就这样,谢谢朋友们!
更多游戏资讯请关注:电玩帮游戏资讯专区
电玩帮图文攻略 www.vgover.com
