桌面顯卡的更新換代,其實也一直刺激着玩家顯示器的更新升級。RTX40系顯卡發佈之後,4K高刷顯示器也算是真正有了用武之地,不過綜合而論,2K高刷纔是當下的絕對的主流。衆所周知,時下的顯示器行情,受益於品牌們的內卷,價格方面可以說是真香無疑。那麼,以2K顯示器爲例,普通玩家到底該怎麼選?小老弟新入手的一款千元級電競顯示器HKC 神盾 MG24Q,直接給我上了一課。
![]()
一直以爲,2K顯示器,27寸應該是最適配的屏幕大小。但是實際生活中,撇開硬件環境,場景的限制,以及遊戲的類別,其實都會影響到玩家的實際選購。打臉歸打臉,小老弟請我幫忙先“摸摸獎”體驗一下他的新裝備。對此,我當然是義不容辭。
![]()
HKC 神盾 MG24Q顯示器,小老弟入手價1299,23.8英寸FAST IPS面板,16:9直屏設計,2560×1440分辨率,165Hz刷新率,1ms響應時間,100%sRGB色域...當然,這六邊形小巧底座,對於桌面空間有限的玩家來講,更是友好。
![]()
![]()
顯示器開箱
科技感滿滿的外包裝設計,整體非常大氣。這款顯示器的主打賣點以及組裝教程通過外包裝便可一目瞭然。
![]()
享受拆箱的過程,厚實的防震泡沫,配件與屏幕分倉安置,簡單但是靠譜。
![]()
配件相對簡單:支架*1、底座*1、DP 1.2視頻線*1、電源適配器*1,再有就是說明書和保修卡。
![]()
大愛這種小巧的六邊形底座,相較於傳統V型底座,感覺更節省空間。底座與支架主體均採用高強度合金結構件設計,外側則是磨砂工藝處理過的硬質塑料外殼,用料紮實,做工也精美。
![]()
支架組裝也相當簡單,將支架底部的方形插孔對準底座上的金屬突起,然後擰緊底座下方的手擰螺絲,便大功告成。支架中間位置,還有一個非常搶眼的啞光紅配色理線孔(個人以爲多少有些騷氣)。
![]()
![]()
![]()
顯示器本體採用純黑配色,長寬爲540mm*323mm,小桌面也能輕鬆駕馭。三面窄邊框的設計,可以將更多空間留給屏幕。
![]()
顯示器背部外形相對圓潤,帶有一定弧度。中間位置盾形凸起設計正好與產品“神盾”之名相契合。神盾正中間則是支架安裝卡口,除原配支架外還能支持壁掛支架安裝。外側一圈紅色裝飾,也並不是預想中的燈帶。
![]()
顯示器採用了五向搖桿式OSD控制開關,鍵程短,段落感清晰,按壓手感優秀。集成了電源鍵與OSD控制功能,按下就能開機。同時,OSD搖桿開關預設了多種快捷操作模式,不用進入OSD菜單即可實現對多種常用功能的控制;
![]()
顯示器頂部和底部均有一些散熱格柵,I/O接口也位於底部一側。包含HDMI 2.0*2、DP 1.2*1、3.5mm音頻口*1、DC電源接口*1。
![]()
將顯示器支架對準顯示器背部的接口,輕輕一壓,就完成了顯示器的組裝;
![]()
不論正面、反面,整體顏值都非常不錯。
![]()
![]()
實際使用體驗
顯示器支持上下約110mm的升降高度,平面支持-30°至+30°的旋轉,前後俯仰角度最大也可以達到-5°至+15°的調整,同時顯示器也支持左右-90°至+90°的橫豎向旋轉。玩家可以根據自己的習慣調整顯示器的顯示角度,也可以將屏幕豎置,當副屏拓展;




通過DP線,將顯示器與主機相連;
![]()
顯示器採用的是京東方 MV238QHM-NF0屏幕模組,也是當下主流2K電競顯示器的經典選擇。此外,顯示器還採用了原廠背光模組,23.8寸的屏幕尺寸,擁有123PPi的像素密度,支持顯示2K QHD的畫面,畫面精細度的表現十分優秀。在FAST IPS面板的加持下,顯示器最大支持165HZ的刷新率,GTG響應時間最快可達1ms,遊玩FPS遊戲時也不用擔心出現畫面撕裂的問題,16:9的屏幕比例也可以適配絕大多數應用場景;
![]()
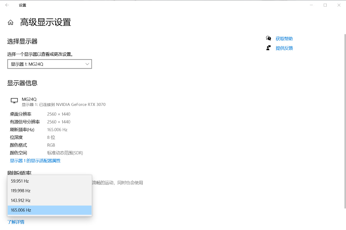
顯示器刷新率設置,想要達到165Hz的刷新率,DP線必不可少。使用HDMI線,最高刷新率爲144Hz;
![]()
![]()
在HKC的調教下,神盾MG24Q顯示器最高可達到100% SRGB顯的色域覆蓋,加上支持HDR 10畫質技術和8-Bit色彩深度,使顯示器可以呈現出十分生動的畫面。屏幕的最大亮度可達350尼特,最大可視角度可達-178°至+178°。這樣的屏幕素質可以實現無論站在屏幕前的哪個方位,都能清楚的看到屏幕內所播放的內容。
![]()

![]()
![]()
當副屏使用時,對於從事代碼編程或文字編寫的用戶,將顯示器豎置,應該更加實用。
![]()
簡單但實用的小測試
經過HKC的單獨調校,顯示器的畫面顯示素質十分優秀,通過測試軟件對顯示器進行簡單的測試(相機實拍,實際體驗中的效果比圖片表現得更優秀);
![]()
在多個不同顏色的純色背景下,可以排查屏幕是否有亮點、暗點、壞點的異常問題。在原廠背光模組的加持下,屏幕在純黑背景下也沒有出現漏光的問題,說明HKC出廠調教還是非常靠譜的;
![]()
![]()
![]()
在漸變色塊的畫面下,屏幕上的色塊分界明顯,可以輕鬆區分出亮度不同的色塊之間的變化;
![]()
![]()
在灰階過渡與多色漸變畫面中,顯示器在不同顏色之間的變化十分平滑,沒有出現明顯的噪點或色彩變化突兀的情況;
![]()
![]()
開啓顯示器高幀率模式,白塊追逐的測試畫面中,顯示器中也看不到有拖影現象。
![]()

硬件優秀,OSD控制方面同樣也表現可圈可點。圖標簡潔明瞭,也易上手。除了常見顯示器功能外,HKC還在OSD中預設了多種情景模式,讓玩家們可以更加方便的根據自己當前的需求,選擇適合自己的情景預設;
![]()
![]()
作爲一款電競顯示器,針對優化遊戲體驗方面的OSD功能自然也不可或缺。除了支持FreeSnyc技術、HDR技術與針對FPS遊戲的準星HUD外,HKC還提供了三個擋位OD加速功能,在開啓極高擋位的OD加速功能後,可以使顯示器達到1ms的GTG響應時間,大大降低畫面撕裂等問題的出現概率,讓玩家在遊玩FPS等類型的遊戲時,可以獲得更加優秀的遊戲體驗;
![]()
![]()
開啓OD加速與165Hz的高刷模式,在1ms響應延時的加持下,在玩遊戲時可以儘可能避免畫面拖影、撕裂的問題,讓畫面更加流暢;2K的分辨率,千元級顯示器也能爽玩3A大作。
![]()
27寸甚至更大屏的顯示器早已成爲時下網吧的標配,但實際上,最適合電競遊戲的屏幕尺寸其實是24英寸,在很多專業的FPS電競比賽中出鏡率最高的也是這個尺寸。究其原因,其實是這個尺寸的屏幕更符合人的肉眼區域感官,不存在視野盲區和死角,對視覺操控上更加好,眼睛神經給大腦反饋的信息更加及時和全面。再加上2K 165Hz的加持,玩喫雞/CF/彩虹六號這類遊戲其實都很實用。
![]()
![]()
細膩的屏幕顯示素質加上HDR 高動態顯示,在播放高清視頻時,動物身上的毛髮細節都清晰可見。
![]()
![]()
重溫一下之前再電影院看不懂的《流浪地球2》
![]()

跟主機一起擺上桌面,賞心悅目的同時也不會太佔空間。對於學生黨和在外蝸居的打工族來講,可以說相當友好。
![]()
![]()
![]()
體驗小結
不得不承認的是,這款24寸的HKC 神盾 MG24Q顯示器打破了一些我的固有認知,千元出頭的價位,不錯的做工和外觀,再加上BOE IPS原廠背光模組和麪板,帶來優秀的畫質表現,100%sRGB色域也帶來了豐富絢麗色彩。再加上2K 165Hz的高刷,對於玩家來講確實是一款值得入手高性價比的電競顯示器。
![]()
更多遊戲資訊請關註:電玩幫遊戲資訊專區
電玩幫圖文攻略 www.vgover.com
