最近看到很多萌新入坑上古卷轴,有的盒友购买了cc包,却因为B社的垃圾服务器没法下载导致白花钱,有的没买想玩新增内容,这里我分享一下十周年纪念版升级包的资源,希望帮到大家。
安装方法:
一、下载完成后解压文件
![]()
二、打开上古卷轴5根目录,找到Data文件夹
![]()
三、将解压好的内容全部复制到Data文件夹中,提示重复文件选择全部覆盖
![]()
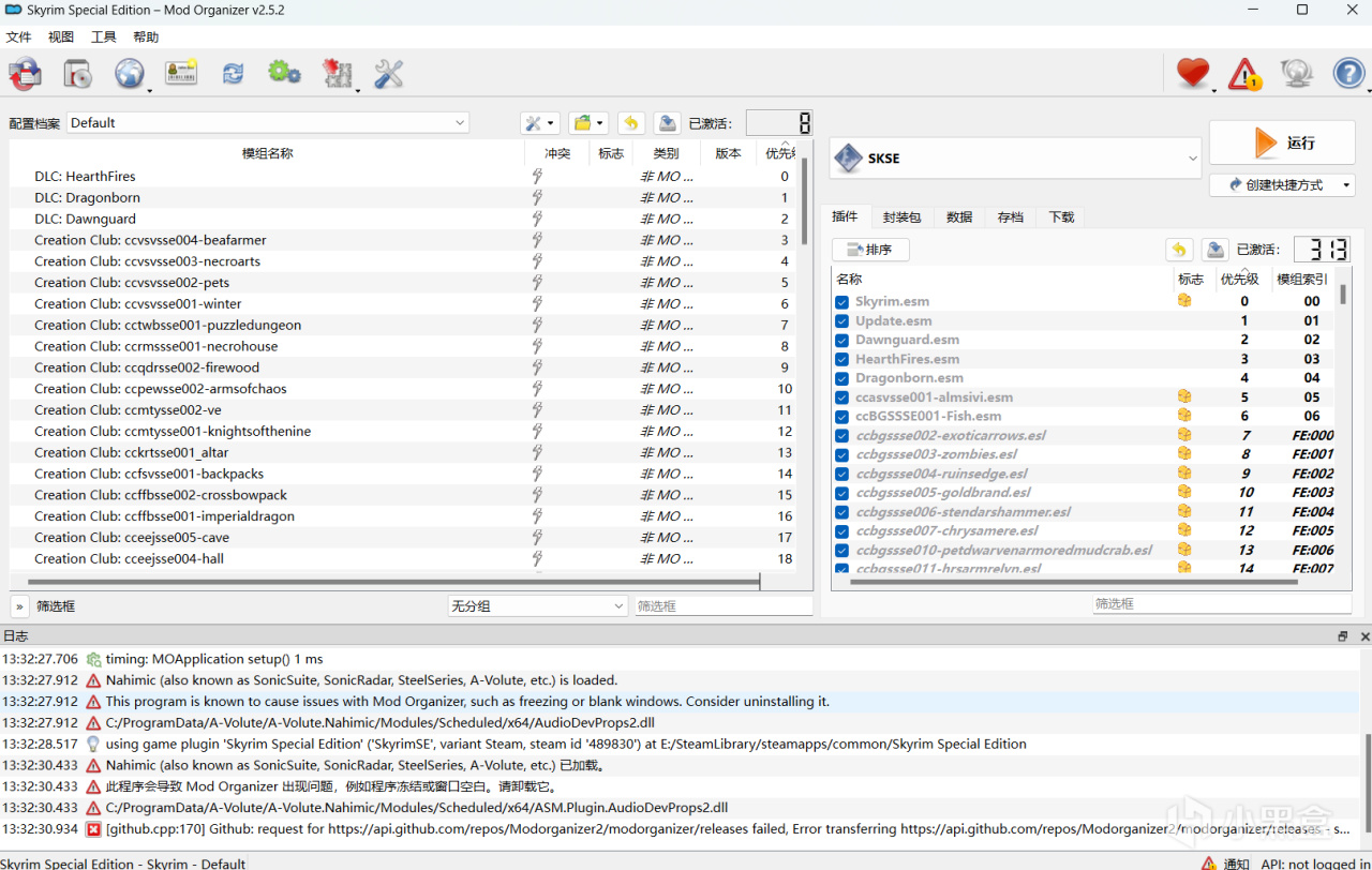
四、打开MO2,刷新列表,即可看到cc包内容
![]()
觉得有用就点个赞吧
更多游戏资讯请关注:电玩帮游戏资讯专区
电玩帮图文攻略 www.vgover.com
2026-02-23
2026-02-23
2026-02-23
2026-02-23
2026-02-23
2026-02-23
2026-02-24
2026-02-23