作者只是一個學習時長2.5周的小白,所以本教程是由萌新寫給萌新,幾乎沒有技術含量。如果你也想過製作遊戲同人圖、給角色們拍照,或者你本來就在做類似的事情,想參考一下他人的方法,那麼這篇文章就是爲你準備的!請繼續往下看吧。
首先介紹一下我的引路人——貼吧大佬克里s提娜的XNAlara教程。因爲我反覆研究過克佬的帖子,且希望在他的基礎上增加較爲詳細的渲染教程,所以此文章會存在一些非原創內容。不過我相信,我和克佬的初心都是一樣的。
下面是咱需要用到的全部工具:
1.XNAlara/XPS
下載地址:https://core-design.com/community_xps.html
需要中文版可以去克佬的帖子下載。
2.Blender2.80
網頁搜索blender—尋找以前版本—下載任何Blender版本
3.將xps模型導入blender的插件
下載地址:https://www.mediafire.com/folder/76g7rvt4ec661/XPS
點進2.80下載最新的2.0.2。
D站原帖:https://www.deviantart.com/johnzero7/journal/XPS-tools-2-0-2-for-Blender-2-80-834572824
4.Blender最新版本(可選)
steam或官網下載
完成工具安裝後,我們的製圖之旅就可以正式開始啦!本教程被劃分爲9個部分,每個部分既相互關聯又保持獨立。考慮到連貫性,推薦大家按順序跟我一起做。不過如果你想提前嘗試某些操作(比如添加相機或查看渲染效果),隨時可以跳轉到相關章節。
目錄
第一部分:安裝插件
第二部分:下載模型
第三部分:擺姿勢(選做)
第四部分:導入Blender
第五步分:添加細分(選做)
第六部分:調整模型與相機
第七部分:編輯材質
第八部分:打光
第九部分:渲染
結語
參考文章&視頻
第一部分:安裝插件
打開blender2.80,點擊左上角的編輯選擇偏好設置。
![]()
點擊安裝,選擇插件的壓縮包即可。
![]()
默認安裝完成就是打開狀態,沒打開就點一下✓
第二部分:下載模型
這裏推薦一個網站:https://www.deviantart.com/
![]()
在裏面搜索角色名+xps+model就可以找到自己想要的角色模型了,作者一般會把下載鏈接放在簡介或者右上角三個小點直接下載。
![]()
另外做奶排模型的shunnbaru大佬目前在discord分享模型,有需要的可以加一下他的頻道,這裏是他的文件分享鏈接:https://drive.google.com/drive/mobile/folders/1DX0S537foe2M-32um23e74AdF_9dmqsP
第三部分:擺姿勢(選做)
下載好模型以後,就要用到我們的XNAlara來擺姿勢了。
![]()
XNA的基本操作
操作比較簡單,但是很繁瑣,想快速看成品的朋友可以使用姿勢包,在D站搜索xps poses就可以找到。由於每個作者模型的骨骼都不一樣,導入後需要手動修改,有的甚至完全不匹配,不過這裏推薦兩個D站作者:
![]()
![]()
這兩位分享的姿勢能夠完美匹配shunnbaru的奶排模型。不想自己擺姿勢的同學可以直接跳過看下一章了。
把後綴爲.xps的文件拖進工具,如果模型不顯示就導入.mesh或.ascii。
![]()
![]()
導入的時候可以ctrl+左鍵取消部分骨骼的導入。如果有的骨骼調整實在太麻煩,比如衣服,可以等我們導入到blender之後再搞。
![]()
擺好姿勢就可以在文件裏選擇導出pose或者在修改中點擊作爲.mesh導出場景,要記住導出的位置,如果導出爲.mesh一定要新建一個文件夾。
![]()
第四部分:導入Blender
進入blender第一步,把燈、方塊、相機都刪掉,在視圖中左鍵框選這三個,按delete刪除。
![]()
blender的基本操作
![]()
導入我們下載的模型或者保存的.mesh場景。
![]()
↑↑↑模型導入進來是這樣式滴↑↑↑
![]()
實體 材質 渲染
還可以在D站或者shunnbaru那裏下載建築場景的xps模型導入進來。
![]()
我推薦使用最新版的blender進行渲染。所以需要先保存當前文件,點擊左上角文件—另存爲,保存之前可以把左上角collection下的兩個模型集合重命名,更好分辨。
打開最新版blender,再點文件—打開剛剛保存好的blend文件。將系統裏的撤銷次數調到最大,撤銷的快捷鍵也是ctrl+Z。在主界面還可以拖動視圖與工具欄的邊界調整大小。
![]()
第五部分:添加細分(選做)
這一部分的主要內容是給模型添加表面細分修改器,讓模型變得圓滑。
接下來的步驟目的是讓角色的身體儘量成爲一個整體,如果你找到的模型的頭身本來就是一個整體,就不需要做這一步。在視圖中點擊嘴脣,然後shift+左鍵點選頭部,再按shift+左鍵點選身體,選中這三個物體後,按ctrl+J或右鍵選擇合併。
![]()
點擊合併之後的身體,選擇左上角的編輯模式,點擊身體上隨便一個點,按A鍵全選,接着按M選擇按距離合並,左下角的未選中項要打✓
![]()
接着我們按alt+N選擇重置矢量。最後按alt+j進行三角面轉四邊面,左下角的最大形狀角度90度或180度都可以,一定要選擇比較UV,否則貼圖會出現錯誤。
![]()
選中身體,點擊藍色小扳手,點擊添加修改器,找到表面細分。
![]()
你會發現模型的身體變得更加圓潤了,如果一些未細分的零件或衣服與原來的身體有明顯縫隙,那就從前面的按距離合並開始做,給他它也加一個細分。
第六部分:調整模型與相機
本章包含許多常用小技巧和快捷鍵,使用後可以大大提升效率。
選中不想看到的物件,點擊隱藏和渲染禁用,也可以直接刪除。
![]()
看紅色框框
調出被隱藏的骨骼,選中它,點擊左上角的姿態模式。
![]()
導入pose,自己擺的網上找的都可以。
![]()
按G鍵滑動鼠標可以移動物體,S鍵可以縮放,R鍵是旋轉。現在可以通過這些方法進行調整,使角色更加適合場景,按G再按X/Y/Z可以使物體只在相應的軸上移動,縮放和旋轉同理。切記不要只移動物體不移動骨骼。
按“.”可以快速聚焦選中物體,全選按A鍵。
在場景中添加一個攝像機。
![]()
使用G+X/Y/Z調整攝像機位置。
![]()
快捷鍵是0
按home鍵可以使相機適應當前窗口。
![]()
調整完相機位置記得關閉
如果滑動滾輪視圖前後縮放的幅度太大,記得使用ctrl+按鼠標中鍵前後拖動的方法。
選中相機在這裏可以調整焦距,輸出屬性可以修改渲染圖像的分辨率。
![]()
佈置好相機之後就就可以調整模型的一些細節了。比如某個部位穿模的問題,可以在姿態模式選擇那個骨骼進行調整,若找不到某個骨骼,可在右方骨骼列表展開尋找,也可在視圖顯示中取消勾選“在前面”。
姿態模式下選中骨骼,在右邊骨骼屬性中可以實現跟XNA中類似的編輯效果。視圖中shift+左鍵可以多選物體。右方列表按ctrl加左鍵可以多選。骨骼同樣適用於移動縮放旋轉,靈活運用吧!
![]()
![]()
可以在這裏調整骨骼顯示的方式
還有一件事,如果修改完角色姿勢之後,不小心點了空格播放,或保存後再打開此blend文件,某些部位又回到了初始位置,請右擊這個動畫數據把它清除掉,否則渲染出來也是初始狀態,原理我還沒搞明白。
![]()
第七部分:編輯材質
如果你覺得模型自帶的材質本來就很不錯,可以選擇性地進行編輯,不過這一部分內容是有必要觀看的。
我們已經做好了基本的擺放,但現在角色看起來雙目無神,有點呆呆。
![]()
點擊頁面上方的shading進入着色器編輯,會看到這樣的界面。在視圖或列表中選擇眼睛。
![]()
左鍵單機選中模型自帶的xps shader,按delete刪除,再按右鍵新添加一個原理化BSDF節點。
![]()
![]()
![]()
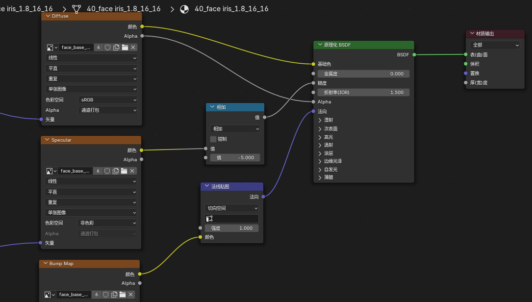
繼續添加,從矢量裏找到法線貼圖,在轉換器中找到運算(相加)。
![]()
像下圖那樣進行鏈接,調節糙度的值,能夠讓眼睛的表面變得像玻璃一樣(在皮膚的材質中調節,還可以使皮膚變得更加光滑),同時在右側材質屬性中開啓透明陰影,渲染方法選擇抖動。
![]()
![]()
如果模型的眼睛有其他部分,也要進行同樣的操作,模型中其他的材質也可以直接按照這個來編輯。
![]()
像睫毛、頭髮這種透明貼圖,一定要選擇抖動和透明陰影,不然在使用cycles渲染的時候會黑黑的一大片,透明陰影在材質屬性設置那一欄。
耳環等金屬的高光貼圖可以將連接糙度改爲金屬度,提升質感。
![]()
當模型的頭髮分爲多片時,我們需要將相同貼圖的部分進行材質關聯。
如圖,我這裏看到hair b 001到hair c 024的貼圖都是hair-b base。
![]()
在列表中點擊首個相同貼圖的頭髮,再滑到最後一個相同貼圖的頭髮,按shift+左鍵點選最後一個,再按ctrl+L選擇關聯材質。
如果你模型中的頭髮的各部分排列比較分散,可以使用ctrl+左鍵挨個點選,把需要關聯材質的部分都選中,再按ctrl+L進行關聯材質。
![]()
這樣一來,我們只需要操作其中一個部分就可以實現全部頭髮的變化,材質節點與前面眼睛相同。如果圖省事兒的話,皮膚和指甲都可以選擇跟頭髮、眼睛等相同的着色方式。
比較快捷的方法:框選原理化BSDF、相加以及法線貼圖這三個節點,ctrl+c然後ctrl+v複製到其他物體的着色器中再進行連接。若右鍵複製會直接在原位置複製出來,不推薦。
![]()
如果你想進一步提升皮膚質感,請繼續跟我做。我們點選角色的身體,在右側可以看到身體的所有材質,這是之前將這三個部分合並的緣故,我們需要對這三個材質分別進行編輯。
![]()
依次是身體,臉,嘴脣
點擊身體或面部的材質,按照下圖,右鍵添加相應的節點,相比前面的有點多,但還算簡單,各種參數按照我的進行設置,但是不需要特別準確。注意圖中的混合是混合顏色。
![]()
嘴部跟皮膚差不多,將噪波紋理改爲沃羅諾伊紋理,在法線貼圖後添加凹凸節點,各種參數要按照我的設置。
![]()
第八部分:打光
在添加燈光之前我們需要進行幾個設置。
在右側渲染屬性選擇cycles或者eevee渲染引擎(cycles的渲染效果更好),設備選擇gpu計算,並打開下方設置中全部的降噪以及使用gpu選項。將視圖中的採樣改爲32,電腦配置較高可以調到64或以上。
![]()
在系統中選擇cycles渲染設備,n卡選擇optix,a卡選擇hip,只勾選gpu即可。
![]()
右鍵點擊這兩個部分的交界,選擇垂直分割。
![]()
然後鼠標向左移動拉動分割線,點擊鼠標左鍵就生成新的視圖界面了。
![]()
把左邊的視圖調到渲染預覽模式,上方四個圓圈點擊最右邊的圓圈,還可以把右側的視圖調成實體模式。因爲還沒有打光所以黑黑一片,進入攝像機視角,我們按ctrl+B,用鼠標左鍵畫方框把攝像機框起來。
![]()
這樣一通操作下來,渲染的速度會大幅提升,還更方便我們觀察燈光。
![]()
現在我左邊的渲染視圖用來預覽,右邊進行燈光的調整。現在向場景中添加燈光,我們選擇聚光或面光作爲主光源,位置最好在角色前的上下左右45°。
![]()
拖動燈光輔助線裏的黃色小球可以快速讓光線對準模型。再添加一個面光作爲背光,位置是這樣的。
![]()
最後在主光的另一側添加輔助光。
![]()
一般有這三個光就可以使角色模型變得有質感了。不過我的打光技術特別差,大家還是得適當自行調整參數,有興趣可以去b站學習更高質量的打光技巧。
![]()
感覺我這個還可以噻
把最初的模型跟現在的一對比,差距還是挺大的,很有成就感啊。
第九部分:渲染
這裏講一下cycles渲染引擎的設置,把渲染採樣給他提上去,數值不固定,一般設置1000左右就可以了。還有前面說過的分辨率,這兩個是影響渲染清晰度的重要參數。
大家這個寬高比不要動啊,他會壓縮最後渲染的圖像,我這裏就忘了,想調整寬高直接調整分辨率就行。
![]()
![]()
全部工作完成後,點擊左上角的渲染圖像就可以出圖圖了。渲染的時候記得把視圖調到實體或材質預覽界面加快渲染速度。
![]()
結語
本教程的編寫耗時兩天,我的初衷是希望能讓大家體驗到自主創作的樂趣,同時滿足大家在圖像製作方面的各種需求。雖然我的水平有限,但希望能爲想要嘗試的朋友們提供一個輕鬆入門的指引。如果你在掌握本教程基礎後,想要進一步提升作品的真實感——無論是追求更精細的材質、更逼真的光影,還是其他進階技巧——這都需要你投入更多時間進行深入學習。
希望做完的朋友能夠在評論區分享出來。大家有任何問題都歡迎在評論區留言討論,我會認真回覆每一條提問。也希望看到這篇文章的各位大佬能夠不吝賜教,分享更多進階技巧,如果我文中存在錯誤操作,也懇請大佬指正。感謝大家!
參考文章&視頻
克里s提娜(百度貼吧)【[XNAlara簡易教程]有了XNAlara,再也不怕衝動梭哈】:https://tieba.baidu.com/p/7530979123?share=9105&fr=sharewise&see_lz=0&share_from=post&sfc=copy&client_type=2&client_version=12.82.3.0&st=1748886727&is_video=false&unique=03D5817FF51BD0C3543AC21B8BF9DC5C
京橋剎那 (bilibili)【[簡明教程]blender中的人物渲染 以及 蒂法模型再分享】:BV1Ap4y1v7uh
異次元學者(bilibili)【MMD模型如何變高模,細分模型,三角面轉四邊面】:BV1tF4m1574x
讀書當飯喫(bilibili)【Blender關聯材質最好用的兩個方法之一】:BV125411Q7Y2
小昕講堂(bilibili)【022 blender燈光基本操作 三點布光】:BV1KT4y1z76B
Zency | (bilibili)【[Blender]cycles渲染基本設置/使用區域渲染】:cv40572321
更多遊戲資訊請關註:電玩幫遊戲資訊專區
電玩幫圖文攻略 www.vgover.com
