GTA5更新到增强版之后加入了DLSS和FSR的支持,今天来看看最新的Transformer模型在GTA5增强版里对比老版CNN模型到底有多大的区别,后面也会来讲一下如何替换最新的版本
首先来说一下我的配置
![]()
中规中矩吧也不算太差
照例展示一下我的画面设置,注意我使用的是2K分辨率
![]()
接着对比一下同场景下的画面,这里我选取的地址是游戏内世界下午4点左右的梅萨游戏厅门口,先来三组对比图片
![]()
![]()
![]()
可能由于截图的原因对比不够明显,DLSS4无论是植被清晰度和阴影,灯牌文字清晰度或者移动过程中马路地面划线的清晰度都是最佳的,老模型DLSS3次之,FSR垫底。尤其是地面画质,FSR对于这种细小破碎物体的处理非常的差,可以看到非常明显的闪烁感,在面对随处可见的汽车中网和路边的护栏时更是明显

FSR闪烁严重
既然DLSS4这么强,那么,代价是什么呢?
代价就是更高的性能开销

由于录制原因显示帧率稍微降低
在晚上的日蚀塔楼下面开车绕圈,DLSS4大概80帧上下浮动,FSR3有90帧,DLSS3可以达到95帧浮动
但是对于某些光线直射环境,我觉得DLSS4看起来更油,例如上面对比图中植被后面的砖墙,但是总体瑕不掩瑜,在保证基础帧率的情况下我是更推荐使用DLSS4的
那么该如何使用呢?
请注意以下操作有风险,本教程不对造成的后果负责!
最简单的就是直接使用NVIDIA APP
最新版的NVIDIA APP已经可以直接切换GTA5增强版DLSS版本了,所有DLSS技术使用相同的设置里面改到最新或者下面超分辨率设置成预设K都是一样的
![]()
第二种方法我推荐使用DLSS Swapper和nvidiaProfileInspector来调整
此处先放出两个软件的下载地址:https://github.com/beeradmoore/dlss-swapper/releases
https://nvidiaprofileinspector.com/download-nvidia-profile-inspector-latest/
鉴于某些同学网络环境不好上不去Github,我这边也放出截稿时最新的版本下载地址:https://wwze.lanzoue.com/b0w8pfo0f 密码:hizd
DLSS Swapper的NET9版本可能会有兼容性问题,如果遇到问题可以改用NET8版本
我们下载解压之后运行DLSS Swapper.exe,找到你想要修改的游戏,如果没找到可以点右上角Add Game手动添加游戏目录
![]()
点击游戏图标,再点击DLSS或者其他想更换的版本,点击下载最新的v310.2.1,点左下角Swap更换,如果想还原点击Reset即可
![]()
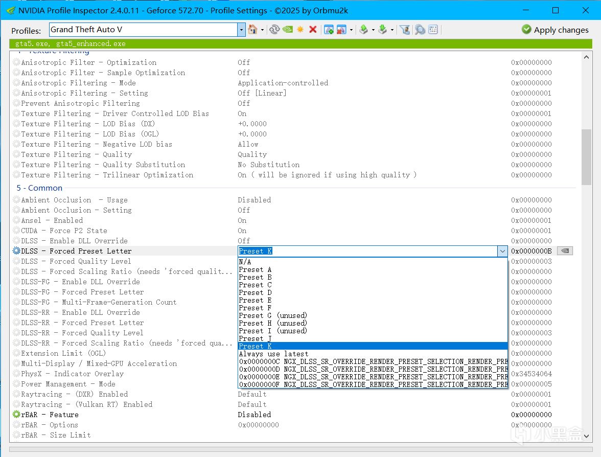
然后运行nvidiaProfileInspector.exe,本文使用的是2.4.0.11版本,使用最新的3.50操作也差不多
这里点击顶部选择你要修改的程序,默认的_GLOBAL_DRIVER_PROFILE (Base Profile)选项是修改全局,找到第五项的DLSS-Forced Prest Letter,将其修改成最新的预设K,你也可以在这里修改帧生成和光线重建的DLSS版本,然后点击右上角的Apply changes保存
![]()
![]()
这里插入一个小知识,如果看过我上篇文章的显卡重装里,使用DDU抹除驱动但是没选清洁安装的话,使用nvidiaProfileInspector这个软件会在启动或者保存设置时报错
![]()
如图
解决方法也很简单,在NVIDIA官网下载驱动,然后勾选清洁安装选项即可
下载地址:https://www.nvidia.cn/geforce/drivers/
安装时选择自定义安装,然后勾选清洁安装即可
![]()
至此你已经成功替换了最新的DLSS了,快去体验新模型带来的提升吧,另外的提示,不要随便替换带有反作弊的网游,被封号了只能自己吃哑巴亏了
最后,感谢你看到这里,如果上面的软件有帮到你的话,请一定要去支持开发者,我们下期再见了
更多游戏资讯请关注:电玩帮游戏资讯专区
电玩帮图文攻略 www.vgover.com
