![]()
廢話前言:
要說近期最抓眼球的機箱產品,莫過於喬思伯新品松果 D31 MATX 機箱了,最大的亮點也就是其前面板附帶了塊 8 英寸的顯示屏,雖不算是新奇的玩法,但量產機箱裏頭還真是第一次看到,且售價還真挺給力!不負其名!間接卷死了那些搞 DIY 副屏的商家,當然還有..... Emmm..... 至於其它方面,算得上是自家之前挺火的 D30 升級款,故名爲 D31,還是前置電源的緊湊型結構設計,增加升級到 360 冷排的支持,模塊化面板設計,增加了 MASH 版本,屏幕也是選配的模塊化安裝方式,看似簡單粗暴,但搭其簡約的設計風格,並不會有什麼違和感,且拆裝方便... 那麼廢話不都說,這邊給大家分享下這臺機箱白色版本的裝機秀。
![]()
具體配置:
CPU: 英特爾 I7 12700K
主板:華碩 TUF GAMING B660M-PLUS D4 重炮手
內存:美商海盜船 LPX 復仇者系列 DDR4 3200 32G×2
存儲:影馳 HOF PRO 30 PCIe 4.0 M.2 SSD
顯卡:影馳 RTX3070TI HOF PRO
散熱:利民 FC140 WHITE 冰封統領
電源:安鈦克 NE850W 白色金牌 35 週年紀念版
機箱:喬思伯 D31 MESH SCREEN 白色款
![]()
搭配 8 英寸 1280×800 分辨率的顯示屏( 表面 1.1mm 厚 6H 莫氏硬度鋼化玻璃,防刮保護屏幕 ),顯示精度高達 188 PPI ,對比常規 27 寸 4K 屏幕的 162 PPI 來得更加的精細,按照實際使用中 50mm~70mm 左右的視距,不會產生像素顆粒感,且官方對應不同配置及喜好,另定製了一款不同配色的 AIDA64 監控皮膚(對應 CPU GPU 溫度 內存使用率等),且附有一份詳細的操作說明,便於玩家當做副屏監控使用,省心又省事。
![]()
同時 16:10 屏幕比列可直接適配到海量的壁紙資源,用戶玩家不必浪費大量時間特意去挑選、裁剪合適比列的壁紙,做到即插即用,提升副屏的實用性與使用體驗。
裝機效果展示:
![]()
![]()
![]()
![]()
![]()
![]()
延續之前的設定,D31 對應 MATX 主板規格,對應白色的箱體,配件能選白色儘量白色,雖白得不夠徹底,但無傷大雅吧,整體的裝機效果個人覺得也還是蠻可以的,對應的性能及散熱也還不行。
![]()
另外採用的是無光方案搭建,QTMDRGB!選用塔式風冷、無光風扇、無光內存..... 可還是躲不掉!好在可以手動關閉掉,可見的地方就只剩顯卡位置上的供電示意燈了。
![]()
玩家使用習慣!主板選用的是華碩 TUF GAMING B660M-PLUS D4 重炮手,外觀用料什麼的都還蠻可以的,只是沒有白色款,搭配 CPU I5 12700K ,性能管夠,超不超,沒所謂。
![]()
因爲選用塔式風冷的原因,實際內存顏色也沒必要太糾結了,內存選用的是美商海盜船 LPX 復仇者系列 DDR4 3200 32G×2,低調無光的純黑高兼容矮馬甲樣式,當下性價比頗高的一款內存。
![]()
搭配大號的雙塔散熱器,選用的是利民 FC140 WHITE 冰封統領,效能及顏值都非常的不錯,通體白色外觀設計,配備金屬頂蓋,少些工業風,多些簡約風,官標 TPC 能力 275W。
![]()
顯卡用的是影馳名人堂 RTX 3070TI HOF PRO,HOF 系列的親民款,整體採用銀白配色,散熱器外殼用的是天使羽翼的造型設計,感覺還挺好看的,名人堂標誌及正面風扇位置,帶有 RGB 燈光設計,但被我關掉了。
![]()
機箱散熱風扇統一選用的是利民 TL-B12W 白色無光性能風扇,採用鐵殼銅軸鋼芯,14mg 平衡點 2 次點膠動平衡,PWM 2150 轉速,合着共 7 把基本填滿機箱,日常使用的靜音表現還不錯,滿載也在接受範圍內。
![]()
前置白色電源,白絲不合適黑腿子... 選用的是安鈦克 NE850W 白色金牌 35 週年紀念版,瓦數基本管夠!選用它,主要是因爲它足夠的白,哪哪都是白色的!當下貌似也就安鈦克這款做到了。
![]()
至於背部的走線效果.... 忘拍了....
裝機配件介紹:
![]()
選用的是 B660 芯片組搭配 I5 12700K ,主板華碩 TUF GAMING B660M-PLUS D4 重炮手,定位於中端入門級玩家 ,樸實無華的包裝,實在實在的配料,不鋪張不浪費,即便 13900K 一樣拉得動。
![]()
主板本體,外觀延續這個系列軍事風格設計,整體黑灰配色,局部橙色點綴,I/O 馬甲造型呼應主題。
![]()
供電部分採用的是 10+1 Dr.MOS 整合型高效解決方案,DIGI+VRM 數字供電控制,配備碩大的金屬模塊給供電 MOS 散熱。
![]()
對應 CPU 供電接口爲 8+4( 正常單插 8PIN 就很夠用了) ,上沿三個 4PIN PWM 接口( CPU CPU OPT AIO PUMP) ,兩 RGB 接口( 5V 及 12V ),一旁 TUF RGB 標識燈帶。
![]()
採用更爲實在 DDR4 內存支持,支持單條 32GB,最大可以支持到 128G 的容量及 5333MHZ OC 頻率,前置 USB 3.2 GEN1 Type-A 及 Type-C 5GB 連接機箱 I/O 接口。
![]()
四組 SATA 6GB 接口,下沿兩組豎插,右下沿兩組橫插。
![]()
主板下沿的拓展接口該有都有,HD 音頻接口、COM 模塊接口,Thunderbolt 接口、三個 4PIN 風扇接口、12V + 5V ARGB 接口、兩個 USB 2.0 接口等,PCIe 擴展方面,兩條 ×16 卡槽,中間一條 ×4 卡槽 ,帶金屬加固爲直連 CPU 的 PCIe 4.0 ×16,其餘則爲芯片組提供 PCIe 3.0 ×4。
![]()
I/O 馬甲一體式設計,接口有 HDMI 和 DP 視頻輸出接口、兩個 USB 2.0 接口、四個藍綠色 USB 3.2 GEN2 Type-A 10GB 接口、藍色 USB 3.2 GEN1 接口、USB 3.2 GEN2×2 Type-C 20GB 接口、2.5G LAN 接口、Wi-Fi 6 網絡藍牙天線接口、音頻接口支持光纖輸出。
![]()
存儲選用影馳 HOF PRO 30 PCIe 4.0 M.2 SSD,包裝還蠻精緻,內產品白色泡棉包裹保護,M.2 SSD 本體和散熱模塊分開放置,散熱模塊分離式的設計,利於玩家自由選擇,畢竟主流主板均搭配有散熱馬甲設計。
![]()
本體 HOF 系列標誌性的白色 PCB,長度爲標準 2280 規格,雙面佈局設計,正反面均覆蓋了規格貼標,裏頭閃存顆粒。
![]()
可見主控採用的是羣聯的 PS5016-E16,主流 PCIe 4.0 採用的方案,另外正反面兩顆 DDR4 緩存,爲鎂光旗下 SPECTEK PPE90-062E,共計爲 1GB 容量,貼標裏頭的閃存顆粒,查詢爲羣聯封裝,編號 TA7BG95AYV,單顆存儲容量爲 256GB,四顆組 1TB 容量,另還有 2TB 版本可選。
![]()
這邊使用自帶的模塊,多少搭上點白色元素,對比主板原裝散熱模塊,效果應該也會來得更好一些,散熱模塊顏值真心是挺高的,採用純白簡約風格設計,造型上彎曲的凹面修飾,輔以金屬高光倒邊線條點綴。
![]()
內存選用的是美商海盜船 LPX 復仇者系列 DDR4 3200 32G×2,定位偏向於常規玩家,價格也比較的美麗,反正基本被風冷擋得看不見了。
![]()
散熱馬甲採用高兼容樣式,純黑沒有 RGB 燈光,表面立體的豎線條修飾,居中貼標 VENGEANCE LPX 型號 LOGO 及 DDR4 文字示意。
![]()
對應內側則是規格貼標,32G 單條裝,具體型號 CM4X32GC3200C16K2E,支持 INTEL XMP 3.0 認證,XMP 3200 MHZ,對應時序 CL16-20-20-38,電壓 1.35V,版本 VER 4.49。
![]()
馬甲頂部點綴 VENGEANCE 文字,這款內存感覺還是挺好看,低調沉穩有木有!
![]()
顯卡用的是影馳名人堂 RTX 3070TI HOF PRO,HOF 系列的親民款,散熱器融入了天使翅膀的造型元素,感覺還挺好看的,三風扇規模,尺寸均爲 90mm,支持風扇智能停啓技術。
![]()
採用 11 片經過空氣動力學測試的三折靜霜扇葉,官稱具備更好的散熱及靜音效果,居中風扇位置上搭配有藍色部件進行點綴,帶有 ARGB 燈光修飾。
![]()
顯卡側面,HOF LOGO 及 HALL OF FAME 名稱同樣帶有 ARGB 燈光,支持自家的燈光控制系統,亦可通過連接線,同步各大主板廠商。
![]()
採用雙 8PIN 供電接口設計,對應 10 相 GPU 供電與 2 相顯存供電,搭配純白的 PCB 及定製白色電感等。
![]()
銀白色的鋁合金背板,保護顯卡,提升顏值,表面採用了拉絲工藝,帶有藍色的條紋、HOF LOGO、GEFORCE RTX 修飾點綴,尾部菱形鏤空設計,輸送貫穿式的風流,強效散熱效果。
![]()
散熱部分,外露大面積散熱鰭片增大通風效率,內置 6 條 6mm 純銅熱管串聯,可完整覆蓋到核心、顯存、MOS 位置,確保顯卡散熱穩定運行,模塊整體均做了鍍鎳防氧化處理。
![]()
尺寸方面,整體厚度約佔 2.5 個卡槽,具體尺寸爲 303 × 133 × 64mm,對於機箱還算比較的友善,對應接口有 3 個 DP1.4 及 1 個 HDMI 2.1。
![]()
風冷散熱器選用的是利民 FC140 WHITE 冰封統領,效能及顏值都非常的不錯,通體白色外觀設計,配備金屬頂蓋,少些工業風,多些簡約風,官標 TPC 能力 275W。
![]()
附帶扣具均爲金屬材質打造,支持安裝 AMD4 及 INTEL 115X 1200 1700 2011,另給到有 TF7 散熱硅脂及風扇分接線。
![]()
雙塔雙風扇設計,本體尺寸爲140mmx121mmx158mm,重量1kg(不含風扇),通體白色外觀設計,白色烤漆金屬頂蓋,表面黑色的利民 LOGO 修飾。
![]()
![]()
![]()
散熱本體,採用 106 片的鰭片規模,0.4mm 的厚度,間隙 1.8mm,側面折邊全扣 fin,鰭片之間緊緻工整,整體黑色塗層處理,另左右兩側均做了內收避讓設計,以適配兼容高馬甲內存。
![]()
底座預裝彈簧螺絲壓力扣具,純銅材質的底座,表面電鍍工藝,CNC 同心圓鏡面處理,搭配 5 根 8mm AGHP(防逆重)熱管,鰭片和熱管及底座,三者採用的是迴流焊工藝焊接而成。
![]()
兩把散熱風扇,分別爲零售款的 TL-C12 PRO-W 和 TL-D14X,採用鐵殼銅軸鋼芯,14mg 平衡點 2 次點膠動平衡,均爲 1850RPM±10% 的轉速,合計可輸出到 180CFM 的總風量。
![]()
散熱搭上雙風扇後的效果,體積會大上一圈,雖兼容高馬甲內存的安裝,但會被前置風扇給遮擋掉,所以並不能展示到內存,實際倒是可以根據 CPU 功耗及機箱風道做取捨,效能應該不會差太多。
![]()
機箱散熱風扇統一選用的是利民 TL-B12W 白色無光性能風扇,合着共 7 把基本填滿機箱。
![]()
風扇外觀採用全白設計,雙面四角減震墊,扇葉爲高風壓造型的鐮刀狀,性能扇標誌性大軸心,內置 S-FDB 軸承,採用鐵殼銅軸鋼芯,14mg 平衡點 2 次點膠動平衡。
![]()
具體參數規格:轉速最高 PWM 2150RPM、 風量最高 69CFM、風壓最高 2.873mmH2O、噪音小於等於 28.1dBA 。
![]()
電源選用的是安鈦克 NE850W 白色金牌 35 週年紀念版,對應銀白色的包裝,正面印刷有本體展示,對應的型號及各種規格信息等。
![]()
裏頭電源另帶有塑封包裹,模組線給到有黑色無紡布包裹,走線紮帶、魔術貼、電飯鍋連接線、模組線均採用的是全白樣式,另附帶說明書、產品宣傳卡片及合格證。
![]()
本體通體白色,14CM 短機身尺寸,( 長 140mm × 寬 150mm × 高 86mm ),小巧的機身更易於兼容到機箱的安裝,也易於線材的拔拆。
![]()
內置風扇一併也是白色,對應銀色品牌貼標,內置 135mm 尺寸風扇,採用 FDB 動壓軸承,最大轉速 1800RPM,支持風扇啓停技術,規格用料方面,採用主動 PFC 設計,LLC+DC-DC 方案,全日系 105°C 電容, 通過 80PLUS 金牌認證,提供七年換新質保。
![]()
模組接口也是白色,位置上帶有區域劃分及文字標註,其中 PCIE 和 CPU供接口是通用的共計 4 組,通用使用起來會比較的方便,SATA 及 IDE 則爲 3 組,而 24PIN 則爲合二爲一的兩組。
![]()
機身的尾部,給到大面積開孔出風,帶有 AC 開關,另搭配有一個 HYBRID MODE 風扇停轉模式切換按鈕,默認按壓爲正常運行,鬆開則可以實現輕負載下風扇停轉運行,從而實現零噪音的使用體驗。
![]()
兩側貼標,標註瓦數與安鈦克三十五週年圖標示意裝飾,頂部給個貼標,標註 100V~240V 寬幅電壓,單路 +12V 輸出。 +12V 提供 70A 電流,可輸出 840W 電能,+3.3V 和 +5V 輸出 20A 的電流,合計輸出 100W 等信息。
![]()
喬思伯松果 D31 共有三個版本,黑白兩色可選,分別爲標準版、網面版、網孔副屏版,手頭這款爲頂配版本,機箱體積對比之前 D30 大了不少,主要是爲了兼容 360 水冷的安裝,還有變態長的 40 系顯卡,具體尺寸爲:440×205×47.5mm ,體積約爲 33 升左右。
![]()
前置上沿一塊 8 英寸的顯示屏,下沿 MASH 通風網面,對應電源的進風,機箱右下角 I/O 接口,給到有 USB 3.0 Type-A、USB-C 3.2 Gen 2( 10GBps,喬思伯宣稱可達 16GBps )和一個 3.5mm 音頻輸出輸入接口。
![]()
顯示屏採用 1280×800 分辨率,對應尺寸有着相當不錯的精細度,另表面 1.1mm 厚 6H 莫氏硬度鋼化玻璃,防刮保護屏幕 ,側面帶有獨立按鍵控制,支持顯示屏的亮度調整及開關。
![]()
前置屏幕及面板均爲採用的是模塊化設計( 卡扣固定,拆裝方便),亦可拆卸下來作爲一個獨立屏幕使用( 機箱附件對應有 MASH 面板替換使用 )。
![]()
屏需要鏈接顯卡的 HDMI 接口(信號輸出)和 USB-C 供電來使用,通過機箱背板走線,繞至尾部 PCI 擋板處。
![]()
對應機箱尾部下層 PCI 擋板給到兩個開孔,擋板及面板均做了鏤空通風處理。支持安裝 120mm 風扇排風,頂上面板通過這裏的兩顆手擰螺絲固定,兩側板免螺絲固定,多出兩耳朵,用力往外撥!即可打開側板。
![]()
內部向下兼容支持 ITX/ DTX 主板規格,塔式風冷最高支持 168mm,顯卡最長可支持 330- 360mm( 視前置電源尺寸及安裝位置而定,可支持標準 ATX 140mm-160mm 電源)。
![]()
上下 360mm 冷排安裝 ( 對應支持安裝 120mm×3/140mm×2 風扇 ,120/240/280 冷排 )。
![]()
內置電源支架支持上下三擋不同位置的安裝。且下沿還可再安裝一顆 120mm 風扇( 前提是 14cm 電源 + 第一檔位安裝電源 )
![]()
機箱背部,背有下凹走線槽,16mm-35mm 寬,另有 7 個穿線孔,方便用戶走線埋線,另給到兩個 2.5 寸 SSD 安裝支架。
![]()
最後看看機箱的底部,位置附帶一個磁吸式防塵網,腳墊爲可拆卸,便於玩家安裝固定風扇。
部分性能測試:
最後測試部分,室內溫度 25 度左右,機箱側板封閉狀態( 底部三 120mm 風扇進風、頂部三 120mm 風扇排風、尾部單 120mm 風扇排風 ),內存開啓 XMP, BIOS 關閉 AVX 指令,關閉主板燈光,WIN11 的系統,實際測試結果或多或少會有些許出入,僅供參考!
![]()
首先看看魯大師,具體的配置信息,給到的綜合性能得分爲 1905911。
![]()
CPU-Z 跑分。
![]()
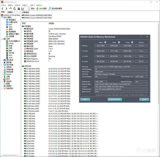
美商海盜船 LPX 復仇者系列 DDR4 3200 32G×2,內存 AIDA64 跑分表現。
![]()
![]()
![]()
影馳 HOF PRO 30 PCIe 4.0 M.2 SSD ,AS SSD BENCHMARK、CRYSTALDISKMARK、3DMARK 跑分表現。
![]()
![]()
![]()
影馳 RTX3070TI HOF PRO,3DMARK 各種模式下的得分如上。
![]()
顯卡 TIME SPY 壓力測試 99.5% 通過,FURMARK 滿載測試,GPU 1695MHz ,顯存 1188MHz ,過程 20 分鐘左右,核心溫度 72.8 度(結溫 86.3 度),功耗 307.4W 左右。
![]()
CPU 滿載溫度表現,AIDA64 單烤 FPU 壓力測試,12700K 全核 4.7G,20 分鐘左右,P-CORE 溫度最大值 85°C,E-CORE 溫度最大值 82°C,CPU 顯示功耗 158W 左右。
![]()
雙烤測試,同樣也是 20 分鐘左右,CPU 溫度上升明顯,CPU P-CORE 溫度最大值 98°C,E-CORE 溫度最大值 96°C,功耗隨機上升至 173W 左右,得益於風扇策略取決於 CPU 溫度,顯卡溫度不升反降,核心溫度 71.2 度(結溫 85.1 度),功耗 313.4W 左右。
![]()
那麼以上就是這臺喬思伯新款 D31 MESH SCREEN 白色款機箱裝機秀的全部內容了,如上僅供參考,所述僅代表個人觀點,謝謝您的瀏覽,歡迎大家留言交流!
更多遊戲資訊請關註:電玩幫遊戲資訊專區
電玩幫圖文攻略 www.vgover.com
