前言和开箱
在刚过去的一月份,NVIDIA三款SUPER后缀的RTX 40系显卡已经全部上市,在RTX 4070 SUPER、RTX 4070 Ti SUPER和RTX 4080 SUPER三者中,在追求性价比情况下,个人认为RTX 4070 Ti SUPER是最合适的,售价相对适中,精通4K游戏无压力,畅玩AIGC应用更是轻松。
![]()
RTX 4070 Ti SUPER和RTX 4080一样是基于AD103核心的,直接更换GPU芯片给它带来了关键性的显存配置变化——配备16GB的GDDR6X,显存带宽从192 Bit提升至256 Bit,对于4K游戏、AIGC应用来说就能更好地胜任。
![]()
这篇文章就来体验一下来自索泰的RTX 4070 Ti SUPER TRINITY OC月白,索泰月白系列不仅是采用雅致的纯白配色,而且拥有圆润柔美的流线造型,导流罩上没有任何复杂的元素,视觉美感是直接拉满的。显卡正面搭载了三枚9CM大尺寸仿生盾鳞2.0风扇,支持智能启停技术。
![]()
显卡侧面按照传统保留了GEFORCE RTX LOGO,中间区域SPECTRA 2.0灯效系统——以彩虹虹桥造型设计的ARGB灯带,最大程度迎合了显卡雅致和柔美的设计,LOGO灯带支持1600万色调节,并拥有多种灯效可选择。
![]()
RTX 4070 Ti SUPER TRINITY OC月白沿用了最新标准的12VHPWR(16pin)供电接口,最大可输入600W功率,轻松满足RTX 4070 Ti SUPER设定的285W显卡功耗。
![]()
显卡整体尺寸为30.6X11.9X5.85CM,属于中规中矩三风扇非公,定位是主流级非公产品,和尺寸相近的RTX 4070 Ti SUPER欧泊白,又是两种完全不相同的风格设计,以供玩家更多的选择空间。
![]()
显卡配有高强度的合金材料一体铸形而成的金属背板,能增强显卡结构强度保护PCB,背板上还有一些简约的LOGO图案。在尾部区域设计了主流的开孔设计,这区域可以让风扇气流更好穿过鳍片,以便达到高效散热的目的。
![]()
显卡挡板为2.5槽厚度,它的视频接口组合依然为3 x DisplayPort 1.4a +1 x HDMI 2.1,可支持8K@60HZ HDR、4K@120HZ HDR、多屏显示等高质量画面输出需求。
![]()
整体尾部区域并没有封闭起来,而且采用了对应的雅致、柔美风格进行收边处理,个人还是喜欢这种开放式结构。
![]()
RTX 4070 Ti SUPER TRINITY OC月白采用了ICESTORM 2.0散热系统,除了前面提到的三枚大尺寸风扇,内部还覆盖加厚、加高的镀镍鳍片模组,贯穿了6根冰脉2.0复合热管,搭配大面积铜底,并且在供电、显存部位设计有对应的接触区域,并贴有导热垫,可将一部分热量传递到背板,达到辅助散热的效果。
![]()
显卡的PCB长度显然要比散热器短小不少,周边元件覆盖也密集,用来改造水冷还挺合适,从PCB上能看到,它采用了9相核心和2相显存Dr.mos供电设计,在GPU核心周边配备八颗美光GDDR6X颗粒,用料设计稍微比大多数RTX 4070 SUPER非公好一些。
![]()
本次显卡测试也是完全遵循日常使用的场景,测试过程是完全封箱进行的,机箱是微星MPG VELOX 刀锋100R白色款,这款机箱本身在前部就预装了三枚120mm风扇,加上侧面、尾部区域的后装风扇以及顶置360水冷,整体能形成不错的风道,并且保留了双面侧透的属性,机箱还具备6路ARGB控制器、前置USB Type C、前置RGB控制按钮、显卡竖直等特点。
![]()
搭配测试CPU是Intel Core i7-14700K,为了压制它准备的是微星MAG CORELIQUID M360迫击炮水冷,它配备了三相减震马达、微凸铜底和最新水泵方案,能高效地稳定散热,最大外观特色是延续了迫击炮主板的军火库风格,在水冷头上设计有ARGB灯带,看起来简洁又硬核。
![]()
为了满足RTX 4070 Ti SUPER的供电需求,整体配套的电源来自微星MPG A1000G PCIE5,它采用了最新12VHPWR标准的供电接口,和RTX 40系中高端显卡完美实现一线直连,也能满足未来显卡的使用需求,在用料方面采用全日系105℃电容,通过了80PLUS金牌认证,并拥有10年超长质保。
![]()
RTX 4070 Ti SUPER TRINITY OC月白通电后的SPECTRA 2.0灯效系统展示,灯光风格也是偏向雅致、柔美向的,过渡也很自然。
理论、散热和超频测试
![]()
本次测试硬件和使用环境,CPU是默认的Intel Core i7-14700K,并打开XMP配置达成DDR5 7600C36 16GB*2双通道状态,确保较大程度降低CPU瓶颈,BIOS版本为最新,操作系统是Windows 11 223H2最新版本,NVIDIA驱动是551.23 GameRdady WHQL最新版本,适用于RTX 4070 Ti SUPER。
![]()
最新版本的GPU-Z已经完美识别出RTX 4070 Ti SUPER,RTX 4070 Ti SUPER TRINITY OC月白标称Boost频率为2640MHz,稍比NVIDIA官方标定提高了30MHz,默认功耗为285W,对等于RTX 4070 Ti,最高可解锁至315W,这里还会开启Resizable BAR功能,使显卡达到最佳性能状态。
![]()
3DMark Fire Strike项目,RTX 4070 Ti SUPER TRINITY OC月白显卡分数为58692
![]()
3DMark Fire Strike Extreme项目,RTX 4070 Ti SUPER TRINITY OC月白显卡分数为29711
![]()
3DMark Fire Strike Ultra项目,RTX 4070 Ti SUPER TRINITY OC月白显卡分数为14739
![]()
3DMark Time Spy项目,RTX 4070 Ti SUPER TRINITY OC月白显卡分数为24571
![]()
3DMark Time Spy Extreme项目,RTX 4070 Ti SUPER TRINITY OC月白显卡分数为12064
![]()
3DMark Port Royal项目,RTX 4070 Ti SUPER TRINITY OC月白显卡分数为15847
![]()
3DMark Speed Way项目,RTX 4070 Ti SUPER TRINITY OC月白显卡分数为6329
3DMark理论测试中,RTX 4070 Ti SUPER TRINITY OC月白由于是OC出厂,性能会比NVIDIA标准设定略高一些,只是差距并不大,而对比RTX 4070 Ti大致平均可领先8%左右,最有优势的项目落在Port Royal和Speed Way两个光追项目,领先幅度分别达到11.4%和12.9%,开启光追后对于显存配置需求更高,所以RTX 4070 Ti SUPER这时候能更明显拉开和RTX 4070 SUPER的差距。
![]()
UE5 Ezbench基准,RTX 4070 Ti SUPER TRINITY OC月白在2160P分辨率得分4734,平均帧数为41帧
![]()
UE5 Ezbench基准,RTX 4070 Ti SUPER TRINITY OC月白开启DLSS质量后,在2160P分辨率得分8736,平均帧数为76帧
UE5 Ezbench这是一个采用虚幻5引擎技术的基准测试,它支持8K纹理和光线追踪,能够较好地验证显卡是否能够流畅运行虚幻5游戏,RTX 4070 Ti SUPER需要在4K分辨率中开启DLSS得以流畅,不过这个基准还处于开发阶段,实际情况是,未来加装虚幻5的游戏优化效果肯定会更好。
![]()
RTX 4070 Ti SUPER TRINITY OC月白运行3DMark Speed Way压力测试,实时核心频率可达到2715MHz,GPU功耗也是在285W左右,性能得以全部发挥
![]()
3DMark Speed Way压力测试是一个光栅化和光追结合的项目,相比大部分3A游戏压力还要更高,RTX 4070 Ti SUPER TRINITY OC月白最终是以98.5%的通过率冲线,要远高于合格线的97%,最佳和最差循环分数仅相差1.4%,最高GPU核心频率可达到2880MHz,比标称Boost频率可高出不少,在10℃室温封箱环境下,GPU核心最高温度为68.2℃,热点最高温度为81℃,显然这款显卡满负载是偏向静音调教,最高转速也只有1300RPM,实际在机箱旁边几乎感知不到噪声。
![]()
通过索泰FireStorm管控软件,我们可以对显卡进行风扇转速、风扇曲线、灯效以及超频参数等方面的调节,在拉满RTX 4070 Ti SUPER TRINITY OC月白315W功耗墙情况下,Boost频率最高可超频至2800MHz,显存频率则是达到23.6Gbps,超频幅度还算OK的。
![]()
超频之后再通过3DMark Time Spy Extreme项目验证一下,显卡分数能达到12764,相比默认状态提升5.8%,进一步可拉近RTX 4080的差距,当然由于刀法的精准性,RTX 4070 Ti SUPER通过简单的超频手段显然是不能达到RTX 4080的水平。
2K、4K游戏性能以及AI性能测试
![]()
再谈游戏测试结果之前,先来看看RTX 4070 Ti SUPER在《阿凡达:潘多拉边境》和《使命召唤:现代战争III 2023》中的显卡运行情况,通过OSD监测能发现,在4K分辨率,这两款游戏本身对内存容量需求就不小,重点是也把显存几乎吃到12GB左右,SUPER版本的16GB大容量在这个时候优势就能体现出来了,它能更好应对接下来几年的3A游戏大作。
![]()
2K分辨率光栅化游戏帧数对比汇总图表
2K分辨率游戏对于RTX 4070 Ti SUPER就是小菜一碟,在以上八款游戏中,在原生抗锯齿状态下,所有项目都能达到100fps以上,《Counter-Strike 2》这款热门电竞游戏甚至达到平均315fps,能很好满足2K高刷性能需求。其中两款游戏是支持DLSS技术,开启DLSS质量档后平均提升达到40%左右,而剩余三款游戏则支持DLSS 3(帧生成)技术,使用后最大提升超过60%。
![]()
4K分辨率光栅化游戏帧数对比汇总图表
4K分辨率,除了《赛博朋克2077》这款极端硬件杀手以外,其余游戏在原生状态下都能达到流畅水准了,其中四款游戏已经超过平均100fps高帧水平,而《赛博朋克2077》开启DLSS 3(帧生成)技术后提升幅度达到80%以上,直接达到非常流畅的状态,RTX 4070 Ti SUPER在4K分辨率表现确实要比RTX 4070 SUPER好多了。
![]()
两种分辨率三款光追游戏帧数汇总图表
光追游戏测试了三款项目,《赛博朋克2077》还支持DLSS光线构建和光追路径照明,在2K分辨率三款游戏开启光追都能达到高帧畅玩的水平,同时满足高画质和高流畅度,而4K分辨率帧数表现三款游戏是惊人般相似,都是达到平均70fps+,这已经不是简简单单体验光追的水平,而是确切能流畅去游玩。
![]()
Topaz Video AI基准,RTX 4070 Ti SUPER TRINITY OC月白输入1080P分辨率,各项模型的跑分
![]()
Topaz Video AI基准,GTX 1650 D6输入1080P分辨率,各项模型的跑分
第一个测试的AI应用是来自Topaz Video AI,硬核主要用它来修复一些低分辨率影片,参照常用的Apollo和Chronos模型来看,RTX 4070 Ti SUPER的性能就是入门级显卡GTX 1650 D6的46倍之多,反映到实际应用场景中,一部长达90分钟的影片,通常就能拉开能以想象的差距,跑AI还得是RTX 40系显卡,尤其像RTX 4070 Ti SUPER这种16GB大显存容量足够喂饱。
![]()
第二个项目则是最热门的Stable diffusion AI绘画应用,16GB显存是不需要额外的优化方案,我们先来看看未经TensorRT SDK优化加速的出图效率,测试的是AbyssOrangeMix2深渊橙模型,其他具体设置如下:
正向提示词:1girl,long hair,pink hair,game game cg,full body,best quality,masterpiece,realistic,8K wallpaper,beautiful and aesthetic,detailed background
反向提示词:nsfw,ugly,low quality,low res,bad bad proportions,EasyNegative,missing arms,extra legs,too many fingers,extra arms and legs,text,username
迭代步进:20
提示词引导系数:7
采样方法:DPM++ 2M Karras
![]()
RTX 4070 Ti SUPER TRINITY OC月白,512X512分辨率,1-1项目耗时为1.3秒
![]()
RTX 4070 Ti SUPER TRINITY OC月白,1024X1024分辨率,1-1项目耗时为5.1秒
![]()
RTX 4070 Ti SUPER TRINITY OC月白,512X512分辨率,20-2项目耗时为41秒
![]()
RTX 4070 Ti SUPER TRINITY OC月白,1024X1024分辨率,20-2项目耗时为3分35秒
RTX 4070 Ti SUPER本身的出图效率很不错,默认情况下绘制一张几乎是秒出的状态,比上次测试的RTX 4070 SUPER还要快0.2秒,而且16GB大显存的设定,在面对1024X1024高分辨率和单批多张设定时能更从容,实际效率也是相当不错,几分钟就能绘制出40张高分辨率图片了。
![]()
接下来使用TensorRT SDK软件优化进行测试,方法也很简单,从github下载TensorRT插件,然后用TensorRT构建对应模型的引擎即可,不过需要注意的是,在出图效率最高的静态引擎中,不同分辨率和单批数量是需要重新构建的。
![]()
RTX 4070 Ti SUPER TRINITY OC月白开启TensorRT,512X512分辨率,1-1项目耗时为1秒
![]()
RTX 4070 Ti SUPER TRINITY OC月白开启TensorRT,1024X1024分辨率,1-1项目耗时为3.5秒
![]()
RTX 4070 Ti SUPER TRINITY OC月白开启TensorRT,512X512分辨率,20-2项目耗时为31秒
![]()
RTX 4070 Ti SUPER TRINITY OC月白开启TensorRT,1024X1024分辨率,20-2项目耗时为2分32秒
开启TensorRT相当于就是利用显卡的Tensor Core构建加速引擎,效率提升相当惊人,默认设置下出一张图真正做到秒出,即便提升至1024X1024分辨率也仅需几秒,而最能体现效果的是20-2这种多数量项目,相比未优化前缩短了很多时间,最大提升幅度达到40%,而且存在一个铁定的规律,那就是单批生成越多数量时,TensorRT优化越明显。
关于AI绘图大赛
为推动AI在艺术与设计领域的发展,索泰与国内头部AI艺术模型分享社区和在线运行平台吐司tusiart.com 联合发起“索泰显卡AI创作大赛”。参赛者将使用吐司tusiart提供的在线AI运行平台,创作新的索泰品牌形象代言人“阿索”模型,以及根据索泰IP形象“天启姬”和“莉达”进行创意绘图,双赛道进行创作,索泰给各位创作者准备了丰富的显卡大礼,以助力他们在创意旅程上加速前进。
活动参与链接:在浏览器中打开:https://tusiart.com/blackboard/zotac
![]()
相信之前想接触AI生图,但最后没有付诸行动的小伙伴,无非就是被显卡硬件门槛和AI生图的学习门槛所劝退,但现在有个一石二鸟的活动等你来!可能一不小心就赢了张索泰RTX 4080 SUPER 显卡回家哦!
![]()
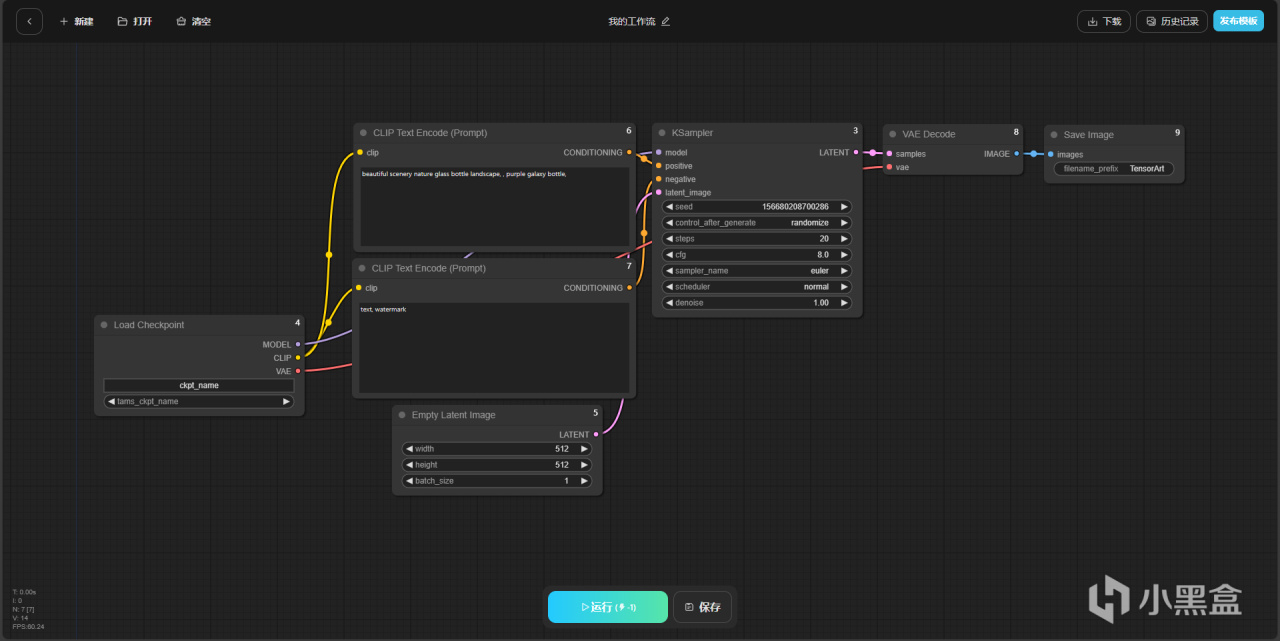
吐司tusiart创作平台的界面简洁易上手,选好喜欢的模型风格,输入提示词,然后等待出图即可,可以文生图、图生图和文生动图,不需要安装和配置任何程序,简直伸手党福音。
![]()
吐司tusiart还支持最近很热门的工作流模式,还能帮你解析图片提示词,方便你更可控地根据图片生图,无论初级用户还是进阶用户都能在这里找到适合自己的AI创作模式,更多功能还是等大家自己探索吧。最后对“索泰IP形象AI创作大赛”感兴趣的小伙伴赶紧行动起来吧。
![]()
结语
这次全新推出的RTX 4070 Ti SUPER,很大程度弥补了RTX 4070 Ti显存配置上的不足,整体性能可带来8%左右的提升,并且在面对4K游戏时更从容,更适合畅玩未来几年的3A游戏大作。而在热门的Stable diffusion AI绘图应用中通过TensorRT优化,配合大显存配置,能达成不错的出图效率,很适合有进阶AI绘图需求的玩家。
![]()
索泰RTX 4070 Ti SUPER TRINITY OC月白这款显卡,主打一个雅致、柔美的纯白高颜值造型,非常适合白色装机主题,而且在负载测试下,扎实的用料使其有不错的温度表现之余,还能保持相当安静的噪声水平,这款显卡目前售价为6699元,相比RTX 4080 SUPER还是便宜不少,对于想组建4K环境、预算又不足的朋友就很合适了。
更多游戏资讯请关注:电玩帮游戏资讯专区
电玩帮图文攻略 www.vgover.com
