嗨,做的還順利嗎,來到最後一期,你已經很接近勝利了!
這一期我們講一講後續貼圖的導出和遊戲內替換,上一期我們是把遊戲骨骼吸附到了我們的模型上,還把權重全部重新處理了,如下;
![]()
我知道你很急,但是你先別急。因爲還有一些步驟。
————————————————————
選中世界模型,可以看到他附有一些自定義屬性
![]()
於是明白,世界模型要有這些東西才能被識別,所以我們需要把這些東西複製到我們自己的模型上(因爲導出的模型是我們的,而不是世界的)
所以我們要把兩個模型合併一下,把這些東西弄到我們的模型上
聰明的你肯定想到了,我們不要世界模型,要先把它刪掉;
我們點世界模型邊上的眼睛,讓他重新出現;然後在物體模式下選中它,按下tab進入編輯模式;
![]()
他會自動全選,我們只需要按下X刪除所有頂點就可以了;
![]()
這樣我們就獲得了空無一物只有信息的空殼了~
接着我們先選中我們的模型,再選中世界模型,按下Ctrl+J就可以把他們融合了,如果不行可以按左上角的物體-合併
![]()
這下我們的模型、骨骼就把遊戲原本的全部都替換掉了;
但是還沒完,我們要修改一下他的自定義參數;
先刪除Blocklabel的內容(相當於自定義標籤)、接着把material的內容改名,我建議弄得簡單一些,比如改成Body1、001這類的,請務必完全的記清楚,包括大小寫;
![]()
(我們替換body的原因是身體部件的讀取優先度高,不容易顯示錯誤)
這個Material名字涉及到他的材質引用,後續需要用到,所以必須記清楚!
——————————————————————
接着我們導出我們的模型,選中世界模型和骨骼
![]()
選擇導出格式爲mod3
![]()
接着我們來到...\nations\pl\f_equip\pl105_0000\body\mod
找到f_body105_0000.mod3,複製他的名字,然後刪掉他
把我們導出的mod3拉進文件夾,改名爲f_body010_0000.mod3
到這一步我們的模型替換就完成了;
![]()
演示當時截圖用的是010,其實是105,不用管這張圖的010
——————————————————————
接着我們處理他的材質,從CATS中可以獲取,MBT中也可以獲取,我建議用MBT的材質合併,
![]()
記得一定要選擇2的整數次冪,不然進遊戲報錯
總之,就是生成了一個貼圖文件
![]()
我的長這樣,每個角色的都不一樣,看着大概類似就可以
—————————————————————
如果你發現你的模型也有高光這樣的透明材質,說明要多一步,物體模式選中模型,找到高光的遮罩網格,整個刪掉,不然進遊戲會顯示報錯
![]()
把這些高光圖層刪掉
![]()
如果你不知道那些是高光圖層,依次選中、進入UV界面辨認
![]()
首先物體模式選中網格、然後進入編輯模式、按a全選,看看左邊是不是高光的uv,如果是就刪掉
![]()
不然進遊戲會這樣,只顯示後面的黑色BML貼圖了,其實都是透明遮罩惹的鬼!
![]()
忽略當時沒弄好的手
—————————————————————
我們得到的文件應該是PNG格式的,我們需要先轉化爲DDS格式,然後再用轉換器轉爲TEX貼圖
DDS:通常是存儲3D遊戲和應用程序中的紋理數據,壓縮效率高
TEX:遊戲內的貼圖格式
附一張EvilRecluse大佬的整理圖
![]()
於是需要打開PS處理了,導入圖片,首先點擊右邊的調整,降低曝光度,我一般習慣是大概是-2.3的樣子,貼圖改起來比較簡單,效果不好重新做就行;
(由於替換的是EM貼圖(發光貼圖),所以不改的話進遊戲會非常灰白)
![]()
調節曝光度
再導出爲DDS格式,我們在【上】篇中就講過了,左上角文件-儲存爲-.DDS
按照我的格式改一下,然後點OK導出,否則輕則貼圖漸變生硬,重則報錯;
![]()
如果不改可能會出現這種情況,非常的醜陋;
![]()
非常的漸變?
![]()
改後絲滑漸變
導出後改名爲body_EM
————————————————————
接着打開我們的空模文件夾,替換的套裝是進冰原送的冰狼套(這個沒關係,後續可以在狩技盒子改)
打開nations\pl\Rst\tex,會發現有一個exe程序,這是我留在這裏方便轉化的
![]()
把你的dds文件【先】拖進這個文件夾,然後【再】拖到exe程序上,他就能自動生成對應的tex文件
記得大小寫!!!!!
————————————————————
這一步其實是導入資源的過程,後面MRL3中我會說
—————————————————————
接着到...\nations\pl\f_equip\pl105_0000\body\mod把f_body105_0000.mrl3拖到CrAs-T.Material.Editor上,CrAs-T我也提前放在這個文件夾裏了;
這個軟件啓動需要很長一段時間,只需等待,不要着急點很多下;
把這個Meterial Name改成material起的名字,改就行了,他變成這一些看似亂碼的東西不用管
![]()
改完記得按Ctrl+S保存一下;
—————————————————————
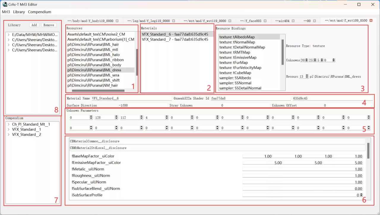
這個軟件主要編輯mrl的資源匹配讀取的作用,按照諦聽大佬的文章來說:
mrl3文件是引路人,當載入模型時,網格會在mrl3中找尋對應的材質。如果找不到對應的材質,輕則丟失貼圖,重則遊戲報錯。

https://www.caimogu.cc/post/1406616.html
1-資源區;2-材質區;3-資源指引/綁定區;4&5-材質數據頭;6-參數序列;7&8-材質概要區與材質庫
轉自諦聽大佬在踩蘑菇的介紹;
按照我的理解,就是material從resources中讀取素材,再被引用爲BML\EM\NM這種貼圖的素材
mrl3的配置是很複雜,在踩蘑菇諦聽已經寫了很多mrl3的教程了,如果想要深入可以去深入學習,所以如果第一次做只改這個material name就可以了。
————————————-————————
OK,我們完成了最後的步驟,現在只需要壓縮一下文件夾,導入狩技盒子啓用看看實際效果就好了!
如果你要調整套裝,請先禁用之後右鍵Mod修改
![]()
打開遊戲就可以發現Mod生效了,完美的替換成功了;
![]()
雖然如此,這只是鋼板頭髮鋼板裙子,沒有添加物理效果,之後就是進階篇寫ctc文件之類了,暫且按下不表。
於是乎我們的mod製作就完成了,對於零基礎一定是不簡單的,因爲經驗都是基於錯誤的,這個模型在第一次寫的時候因爲基礎知識不夠,沒有成功,花了數個晚上和羣裏大佬詢問,才勉強完成,所以我也只是學做mod的新手,時間還沒有到一週,如果有基礎性的技術錯誤歡迎指正批評。
感謝觀看!下期見(不過好像說好了要做怪獵新作內容來着)
更多遊戲資訊請關註:電玩幫遊戲資訊專區
電玩幫圖文攻略 www.vgover.com
