![]()
废话前言:
在很久很久以前,曾经有过了这么一类别的电脑主机,它的名字叫做 HTPC( 家庭影院电脑 ),曾风靡一时.... 那会有好些的玩家用来充当二奶机,实不相瞒!个人当初为了满足装机欲,就搞过好几个, 如今显然 HTPC 这个概念已经是过去式了.... 不过话说回来,现在诸如 HTPC 风格设计的机箱,也还是有厂家跟进推出的,毕竟现在 ITX 平台那么的热门,留有这样的设计,也可以是家庭游戏主机啊.... 那么这次装机用到的就是这么一款机箱,来自于 Fractal Design 分形工艺 Ridge,装机只为过把瘾,仅供参考。
![]()
具体配置:
CPU:英特尔 I5 12600K
主板:华硕 ROG STRIX B660-I WIFI
内存:XPG 龙耀 LANCE RGB DDR5 16G×2 6000MHZ 白色款
存储:影驰 HOF PRO 30 PCIe 4.0 M.2 SSD
显卡:影驰 RTX 3060TI 金属大师 G6X 版本
散热:利民 AXP120-X67 黑化 ARGB 版
电源:华硕 ROG 洛基 LOKI SFX-L 1000W 白全模组 ATX3.0电源
机箱:Fractal Design 分形工艺 Ridge ITX 机箱
![]()
没得 40 系显卡,搭配显卡选用的是影驰 RTX 3060TI 金属大师,因为它足够的长,可以填满机箱的显卡仓位,这样看着舒服,性能也就那样,务实玩家基本是可以满足需求的。
![]()
搭配电源华硕 ROG 洛基 LOKI SFX-L 1000W 白全模组 ATX3.0电源,稍显浮夸.... 但也不是不可以,毕竟这款机箱的显卡仓真心挺大挺足,后可以升级塞张高级卡,另高瓦数对应功耗风扇曲线,使用体验是会好一些,且 LOKI 这款支持风扇启停。
![]()
电源外观的外观也比较的好看,还带有 ARGB 性能加成,支持灯光同步,规格方面.... ROG 信仰无需多言!
![]()
对应小号信仰!选用华硕 ROG STRIX B660-I WIFI 主板,能看够用即可,往上没多大必要了,毕竟搭了个下压的散热器,里头 CPU i5-12600K ,当下性能也是够用的,搭配内选用的是 XPG 龙耀 LANCE RGB DDR5 白色款,算是搭个色吧,实际外观及灯光效果也还不错,为最大化保证使用需求,选用的是高阶 6000HZ 16G×2 型号。
![]()
散热器利民 AXP120-X67 黑化 ARGB 版, AGHP 6 热管,官标 TPC 可达 165W,HOLD 得住 12600K ,外观通体黑色外观设计,外搭 ARGB 风扇,性能加成!另型号对应其高度 67mm,而机箱最高支持的是 70mm ,这款基本是上限了。
![]()
配件相关就不细说了,后面会再做介绍到,就这款机箱的装机把玩体验来说,真心挺舒服的,装完出来的效果也还不错,个人这台非要说的不和谐的地方,也就是为了妥协散热器的安装方向,尾部电源插头让我给它露在外头了.... 不过个人觉得影响不大。
机箱介绍和装机展示:
![]()
机箱前面板设计,迎合家居装饰风格,覆盖了一块浅灰色的网布修饰,且这东西同时具备有一定的通风效果,即当防尘网使用,下置 I/O 接口,从左到右分别为:Type-C 接口、USB 3.0 ×2 接口、居中开机按键、3.5mm 音频复合接口。
![]()
![]()
机箱左右侧板,对应内部区域做了大面积的通风散热网孔,采用插锁搭按扣的固定方式。
![]()
对应菊花两颗防丢的手拧螺丝锁定,上下分仓结构,上层住着显卡,下层则是电源和主板。
![]()
![]()
![]()
![]()
![]()
无灯状态下内部的装机效果展示,除竖直摆放外,另支持水平放置,机身尺寸 374×395.4×110mm(垂直形态)、360×115×375mm、体积大差不差约为 16 升左右吧。
![]()
机箱左侧显卡上沿出厂预装了两颗 140 风扇,支架兼容安装 120 风扇,亦支持安装 120/140/240/280 冷排一体式水冷,对应不同配置的散热需求吧,下沿主板背部大面积开孔处理,边上给到两个 2.5 寸 SSD 安装位,采用免螺丝固定设计。
![]()
风扇为自家零售款的 Aspect 无灯版本,采用 4PIN PWM 温控接口,转速 500-1700 RPM,风流最高 132.5m³/h,噪音值最高 35.5 dB(A) 等,日常建议固定转速使用。
![]()
接着拆卸,这箱子六面板均为可拆卸设计,可大大提升拆装的便捷性,前置面板为磁吸式固定,外框采用铝合金 CNC 加工而成。
![]()
里头塑料散热孔面板,螺丝固定前置装饰布面,喜欢的话,里头的布面应该是可以替换,面板对应机身位置可以支持安装三颗 80 风扇加强散热。
![]()
其它位置拆装则相对麻烦一些,需要松拧不少螺丝,顶部网孔面板外搭按扣固定设计(螺丝则为加固锁定之用),对应位置同样支持安装三颗 80 风扇加强散热。
![]()
底部也是一样的面板,不同之处就是这面板留有螺丝孔用来固定,竖直摆放的底板,同时水平摆放之用,还需搭一块小的模块,形成一个三角支撑.... 而对应侧板一面也就有了些螺丝孔位,至于效果就不做展示。
![]()
接着机箱顶部的 80 风扇支架( 140 共用一边,不影响边上的 140 风扇固定 ),也可以拆卸下来,大大有利于提升显卡拆装的便捷性。
![]()
可支持到显卡规格,最长 335 mm,最高 137mm,后未安装侧面风扇为 82mm( 默认三卡槽,最厚四卡槽多一些 )。
![]()
机身中间的横杆则为显卡的 PCIe 转接卡安装支架,亦起到加固机身,分割装饰的作用,左右螺丝固定,安装需拆卸下来。
![]()
取下支架后,可看到 PCIe 转接支架为 90° 直插设计,后显卡再通过一个延长坐连接起来,对比常规的 PCIe 延长线,来得高级!美观!稳妥!但也将这个机箱的成本拉高很多。
![]()
下头的主板和电源,电源可支持到 ROG LOKI 这种标准的 SFX-L 电源,结构问题并不支持走背线,相关线材只能从两者中间走。
![]()
但并不会造成太大的堆叠,分形设计师将电源后侧留出了一定的藏线空间,这边用的是 LOKI 的原装线,长是长了些,但质地很细很软,无脑的塞到这缝隙里头就可以了,效果还是 OK 的。
![]()
机箱 I/O 相关的线,则可以堆叠捆绑在机箱的底部,这里的空间也还挺足,这边吐槽一句,玩了这么多小机箱,就没有一个箱子可以给到合适长度的机箱 I/O 线,不知道为啥要搞这么的长,明明就在边上!!!!
装机配件介绍:
![]()
主板华硕 ROG STRIX B660-I WIFI,标准 MINI ITX 版型规格,黑色系外观,马甲斜面切割机甲风格,表面 ROG 图案文字修饰点缀,整体颜值比较的可以,定位于中端用户玩家。
![]()
规格用料方面为 8 层 PCB ,官标 8+1 供电模块( DIGI + 数字供电),单 8PIN 的 CPU 供电接口,一旁三个风扇接口( CPU 风扇、机箱风扇、AIO 风扇),两个 RGB 接口( 5V 及 12V )。
![]()
24PIN 供电位置上设计有 Q-LED 指示灯、一旁 I/O 跳线、Type-C USB 3.2 GEN2 及 USB 3.2 GEN1 机箱 I/O 接口、四组 SATA 6GB 接口。
![]()
I/O 马甲金属模块,兼顾 MOS 散热,一体式 I/O 挡板,接口从左到右 HDMI 和 DP 视频输出接口、USB 2.0 ×3 接口、2.5GB LAN 接口、USB 3.2 GEN1 ×3 接口、USB 3.2 GEN2 2×2 20GB Type-C 接口、WIFI 6 / 蓝牙 5.2 天线接口、USB 3.2 GEN1 Type-C 接口、音频输出输入接口。
![]()
双面 M.2 SSD 存储接口支持,正面散热马甲 M.2 直连 CPU PCIe 4.0 ×4 NVMe 规格。
![]()
存储选用影驰 HOF PRO 30 PCIe 4.0 M.2 SSD 1TB,出厂附带散热模块,采用分离式设计,利于玩家自由选择,毕竟主流主板均搭配有散热马甲设计。
![]()
这款用到的散热模块颜值真心是挺高,采用纯白简约风格设计,造型上弯曲的凹面修饰,辅以金属高光倒边线条点缀,用来搭配白色硬件还是蛮不错的。
![]()
本体标志性的白色 PCB,双面布局设计,正反面均覆盖了规格贴标,里头闪存颗粒,主控采用的是群联的 PS5016-E16,主流 PCIe 4.0 采用的方案,正反面两颗 DDR4 缓存,为镁光旗下 SPECTEK PPE90-062E,共计为 1GB 容量,贴标里头的闪存颗粒,查询为群联封装,编号 TA7BG95AYV,单颗存储容量为 256GB,四颗组 1TB 容量,另还有 2TB 版本可选。
![]()
搭配内存选用的是 XPG 龙耀 LANCE RGB DDR5 16G×2 6000MHZ 白色款,红色包装,正面印刷有内存本体及二次元卡通人物,规格型号及四大主板厂商的灯光标识。
![]()
内存本体,搭配白色的散热马甲,由 1:1 单面厚度 1.95mm 的合金材质打造,外观简约又不失设计感,辅助斜纹线条修饰,DDR5 及 XPG 点缀,内侧附规格贴标。
![]()
顶部 1:1 大小的导光条,居中 XPG LOGO 点缀,RGB 支持各大主板厂商的灯效控制芯片,同步软件控制灯效模式。
![]()
搭配利民 AXP120-X67 黑化 ARGB 版,对应纯黑的外包装,主打黑色外观设计吧。
![]()
里头附件,扣具支持主流平台(含最新的 Intel 1700 及 AMD AM5),附带的两个风扇挂扣,对应附带的 12015 风扇及标准的 12025 风扇,另附赠口碑不错 TF7 硅脂一管。
![]()
附带的风扇为零售款的 TL-C12015B-S ,采用 S-FDB 軸承,4PIN PWM 接口,最高转速为 1800±10% RPM,风扇噪音 ≤26.1 dBA ,最大风量 59 CFM,标准 3 针 5V ARGB 接口,支持各大主板 ARGB 同步。
![]()
散热器本体尺寸为 123.5×120×52mm,全黑化处理,共有 45 片 0.4mm 全镀镍纯铝回流焊散热鳍片,搭配 6 根 AGHP Gen3 全电镀回流焊 6mm 热管。
![]()
外漏热管末端带套修饰,增加颜值,左右两利民 LOGO 点缀。
![]()
底部两侧为不对称的切割处理,提升主板的兼容性,CPU 接触面镜面同心圆抛光处理。
![]()
官标 TPC 可达 165W,HOLD 得住 12600K ,不过选它!主要还是为了好看!
![]()
搭配显卡影驰 RTX 3060TI 金属大师 OC,三风扇的散热规模( 支持智能启停技术),外壳为一体成型铝合金材质,表面辅助有不规则的金属线条及三角几何镂空装饰,整体干净简约的视觉效果,金属感十足的的银灰色,在增加产品质感的同时,亦可增大散热面积,且耐高温不变形。
![]()
侧面,外露式鳍片设计,增强通风面积,鳍片严丝工整,偏居中位置带有影驰的 GALAX 英文图标,末端则是 NV 强制的 GEFORCE RTX 英文标注。
![]()
采用短 PCB 设计,单 8PIN 的供电接口。
![]()
银灰色的金属背板,表面带有机甲条纹及 GEFORCE RTX 修饰,末端给到了大面积的镂空(造型为金属大师系列的LOGO图腾),通过贯穿式风流增强散热,这样更易于快速的带走热量。
![]()
对应内部散热规格,采用的是纯平铜底+镀镍 6 热管设计。
![]()
采用 3 PCI 挡板设计,另附带双卡槽挡板可替换,表面镀镍处理,大面积几何开孔,用于增强进出风,对应给到的接口,分别为 3 个 DP 1.4a 接口及 1 个 HDMI 2.1 接口。
![]()
最后压轴介绍下最新推出的华硕 ROG 洛基 LOKI SFX-L 1000W 白全模组 ATX3.0电源,原生支持 40 系 PCIe 5.0 规范的 12VHPWR 接口,包装延续 ROG 系列的设计风格,红黑配色搭配有电源本体展示,烫银型号标注。
![]()
包装背面,图文展示电源规格特性:小尺寸高规格的 SFX-L 电源、ASUS AURA SYNC ARGB 灯光加成、ASUS AURA SYNC 灯光同步、全日系列电容用料、定制散热模块、 1000W 白金认证,120mm 双滚珠的轴流风扇等信息。
![]()
里头给到有标准规格的电源转接板、模组线(黑色无纺布收纳)、扎带(固定螺丝)、魔术贴、电源本体、电饭锅线、调味包、使用说明书、某知名定制线的优惠券。
![]()
电源本体,采用标准 SFX-L 电源尺寸规格,具体 125×125×63.5mm ( L x W x H ),大体外观延续其前辈 “雷神” 的设计语言。
![]()
顶部铝合金 CNC 风扇罩,斜面切割线条格栅样式,辅以 ROG 字体标志示意,表面拉丝面处理,质感及科技感满满!内置 12cm 双滚珠轴承的轴流风扇,采用连框设计,给到更大的风量和风压,内置 8 颗可寻址 LED 灯珠,支持 Aura Sync 神光同步灯效,轻松打造一体化的整机灯效,另支持启动技术,当电源负载处于 40% 或更低时,PWM 温控风扇会自动关闭,官宣 ROG LOKI 洛基仅产生低于 25dB 噪音,且通过 Lambda A 噪音认证,可给到更好的使用体验。
![]()
电源的正侧面同样的镜面一刀流切割,但并没有延续功耗显示屏的设计( 或许是小身材的缘故吧 ),左下角 ROG SFX-L 1000W 型号标注,右斜面阴刻镜面设计的 ROG 败家眼 LOGO 及 REPUBLIC OF GAMERS 铭牌标语点缀(可透光)。
![]()
另一个侧面则为常规的磨砂颗粒面工艺,左上角 1200W 及 REPUBLIC OF GAMERS 铭牌标语标注,右边败家眼,延续一刀流切割的视觉元素,切割线条采用凹面处理。
![]()
模组接口部分,配有文字示意,给到一个原生 16PIN PCIE 供电接口、常规 PCIE 和 CPU 8PIN 供接口则为通用设计 ( 合计 3 组 )、 3 组 6PIN PERIPHERAL/SATA/MOLEX 供电接口、主板 24PIN 合二为一两组、另给到一个 2PIN Addressable RGB Cable 接口。
![]()
模组线方面,采用的是黑色压纹包网处理,质感相当的不错,材质相比普通模组线也来得更软一些,更好的走线,更加的美观,基本可以省去后做定制线的钱了。
![]()
这样的 PCIe 5.0 规范的 16PIN 显卡供电线才像样,NV 原厂那个.......
![]()
电源尾部,位置搭配有一个 败家眼 ROG 点阵铭牌(可透光),其它就常规的 AC 开关,一侧大面积开孔出风设计。
![]()
规格贴标,标注 80 PLUS 白金牌认证,可以达到 92% 的转化率,+5V 和 +3.3V 输出电流 20A,合计输出 110W,+12V 输出电流 83.3A,提供最大 1000W 的功率,基本满足当下旗舰单卡单U的发烧级需求,其它方面,带有 OPP/OVP/UVP/SCP/OCP/OTP 保护功能,采用低 ESR 日系电容可提升效率并减少发热源,降低噪音以及提高可靠性与稳定性,内 ROG 定制散热模组,加大散热模组体积,让电源电源运行在较低温度,降低噪音并延长使用寿命。
部分相关测试:
最后测试部分,室内温度 25 度左右,机箱竖立摆放,侧板封闭状态( 右侧原厂双 140 风扇进风,默认 PWM 状态),平台仅内存开启 XMP, 其余均为默认,WIN11 的系统,实际测试结果或多或少会有些许出入,仅供参考!
![]()
首先看看鲁大师,具体的配置信息,给到的综合性能得分为 1886647。
![]()
12600K CPU-Z 跑分测试。
![]()
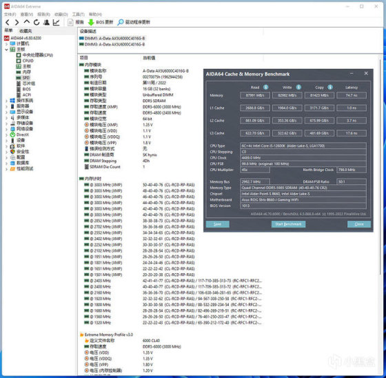
XPG 龙耀 LANCE RGB DDR5 16G×2 6000MHZ 白色款,AIDA64 内存测试。
![]()
影驰 HOF PRO 30 PCIe 4.0 M.2 SSD ,AS SSD BENCHMARK、CRYSTALDISKMARK 跑分表现。
![]()
![]()
![]()
影驰 RTX 3060TI 金属大师 G6X 版本,3DMARK 测试,具体表现如图。
![]()
赛博朋克 2077 2K 分辨率及 1080P 下 BENCHMARK 测试表现,均开启了 DLSS(平衡)。
![]()
守望先锋 2 ,2K 分辨率,极高画质,对局平均帧数 220FPS 左右。
![]()
绝地求生,2K 分辨率,超高画质,对局平均帧数 215FPS 左右。
![]()
显卡 FURMARK 满载测试,GPU 频率 1500MHz 上下,显存 1185MHz ,核心温度 63.1 度(结温 76.2 度),显存温度 88 度,显示功耗 225W 左右。
![]()
CPU 满载温度表现,AIDA64 单烤 FPU 压力测试,10 分钟左右,全程真男人.... P-CORE 温度最大值 80°C,E-CORE 温度最大值 66°C,CPU 显示功耗 138W 左右。
![]()
双烤,也是 10 分钟左右的测试,稍有上升.... CPU P-CORE 温度最大值 80°C,E-CORE 温度最大值 68°C,显示功耗 134W 左右,显卡核心温度 68 度(结温 79.9 度),显存温度 90 度,显示功耗 226W 左右。
![]()
那么以上就是这台 Fractal Design 分形工艺 Ridge ITX 白色款机箱装机秀的全部内容了,如上仅供参考,所述仅代表个人观点,谢谢您的浏览,欢迎大家留言交流!
更多游戏资讯请关注:电玩帮游戏资讯专区
电玩帮图文攻略 www.vgover.com
