最近電腦用WiFi換成了網線連接搗鼓半天接了搞成了一看網速十兆天塌了,網上各種查總結了一套方法,分享給hy
一.檢查網速
1.使用瀏覽器搜索中國科學技術大學測速網站
![]()
2.打開以太網查看鏈接速度
![]()
3.打開光貓或路由器後臺查看分配網速
![]()
二.解決方法
1.首先要確定家中寬帶是多少兆
2.檢查光貓是否支持千兆,有無千兆 LAN接口
若爲千兆寬帶光貓不支持聯繫運營商免費更換
若千兆寬帶測速僅有40%-60%
可以先停用其他上網設備再進行測速
聯繫運營商檢查光纖是否正常
3.檢查網口模塊,弱電箱水晶頭線序是否正確
需要用到的工具有(支持對應兆數的網口模塊,壓線鉗,小黃刀)
![]()
僅供參考,不打廣告
![]()
網口面板接線要嚴格按照B對應的顏色接!!
(如果不是免押的要用小黃刀壓緊)
水晶頭線序如圖
![]()
可以用網線測試儀檢測有沒有接錯,指示燈1-8依次亮起即正確
⚠⚠如果弱電箱接好了網口連電腦沒有網
可能是預埋網線破損,用筆記本和網線直連光貓或者路由器,如果有網就是預埋網線有問題,如果沒網則聯繫運營商更換光貓
4.如果都沒有問題,可能是被運營商限制了
聯繫運營商
5.更新驅動
在對應品牌官網更新主板網卡驅動
6.如果是用路由器可能是路由器與光貓匹配不上,聯繫路由器商家解決
三.提速
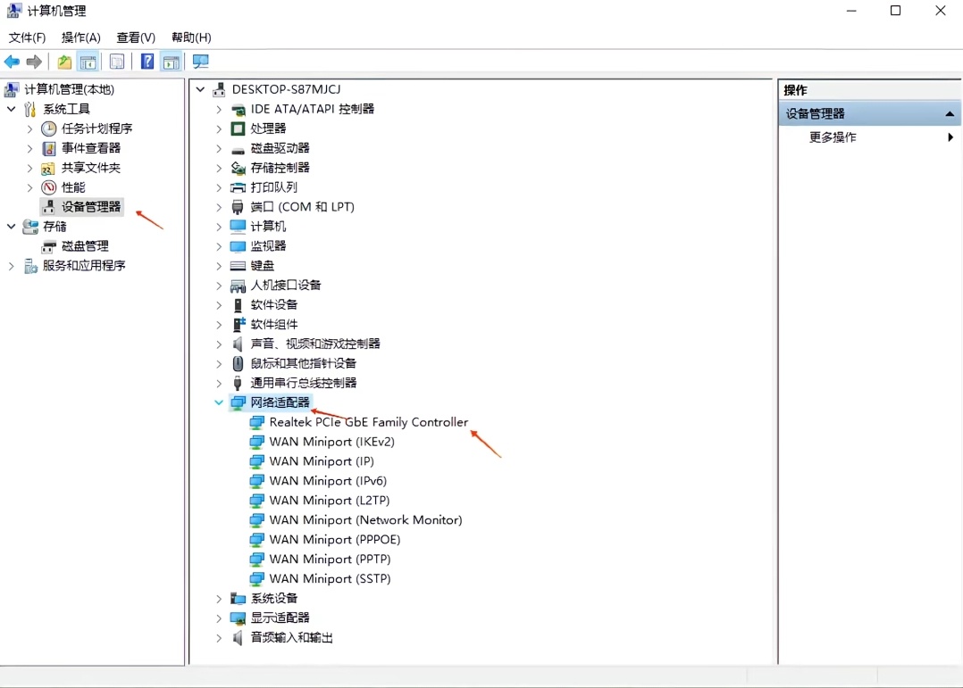
打開設備管理器按照下圖操作
![]()
![]()
![]()
一系列操作下了,有線連接的網速成功從10兆提到了817
![]()
不是專業的,純靠自己瞎琢磨,如有不足可以留言

更多遊戲資訊請關註:電玩幫遊戲資訊專區
電玩幫圖文攻略 www.vgover.com
