
一次有趣的实践#
在校内选修了一门以“生成式AI”为主题课程,课程上讲授的一些内容与我的一个埋藏已久的点子不谋而合——从零开始开发一部视觉小说。鉴于此前已经有基于前端技术开发简单视觉小说应用的经验,再加上现在有了各领域都有了强大AI的帮助,因此我决定好好地尝试一次,从部署AI工具,到运行程序的搭建,完全从零开始用AI来实现每一步。
技术路线#
项目结构#
首先需要明确的是,要制作基本完整的视觉小说作品,至少需要完成以下几个部分:引擎,角色设定,剧情脚本,场景图,角色表情动作差分图,片头视频(Opening),片尾视频(Ending)。接下来对这些必备元素稍做分析。
引擎是游戏的载体,是负责向用户展示故事情节与视觉小说基本功能(存取进度等)的程序。为了方便成品可以轻松运行、随处可用,同时简化开发难度,这里采用单页web应用做为游戏载体,借助Vue及前端技术栈开发。整个开发过程将会借助cursor、GitHub copilot等编程助手来实现。为了更完善的用户体验,也将同步推出基于Electron的Windows、MacOS桌面端应用(毕竟技术栈都一样)。

市场上的部分引擎
角色设定及剧情脚本是支撑游戏内容的重要部分,这部分将由本地LLM来完成创作。通过撰写完善的提示词与大致的剧情纲要,大语言模型有能力生成详尽的人物外观、性格、经历设定,并根据这些信息来帮助生成更符合角色特征的对白。最后依然借助本地大语言模型将对白数据结构化,导入到游戏文件中。
场景图和角色差分图,前者的制作较为简单,只需要向本地绘画模型描述(在comfy web UI中输入)大致内容即可。但是角色差分图的制作将会较为复杂,因为在整个游戏流程中,同一个角色的外貌特征应该有着极高的稳定性,但是却又需要根据不同的情节调整表情、姿态,这是主要难点。

表情的局部差分
角色稳定性方面主要有两种途径来解决,一是通过详尽的外貌提示词和较高的提示词权重来限制AI的创作,二是先使用一张基准图片搭配不同的提示词(img2img功能)来创建一组相似的该角色的图片,之后将图片组训练为Lora模型,在后续的生成中使用Lora来控制人物形象。
表情可以使用蒙版工具(局部重绘)来修改,将底图与盖住脸部的蒙版同时导入,即可实现仅仅修改脸部表情。
姿态可以使用ControlNet来控制,借助ControlNet和pose模型,我们可以将一张真人姿态照片应用到生成出的角色身上。
此外,得益于国外HuggingFace与国内LibLib等开源社区,许多Checkpoint、Lora和comfy UI工作流可以直接使用,使得角色风格更丰富更容易控制。在提示词超市(亦称为标签超市、魔导书)中,也可以随心选择需要的提示词组合,更方便的控制和微调图像生成结果。
本地与云端大模型#
本项目尽可能使用在本地部署的AI工具,仅在当本地端没有可以满足质量和效率要求的工具,或是工具所需显存过大的情况下才借助云端产品。主要环节实现途径如下表。
实现途径任务本地绘画模型绘制背景图、绘制角色立绘、绘制表情与动作差分图本地LLM撰写人设、完善故事细节、输出结构化对白数据Suno.ai生成Opening、Ending音乐、生成剧情BGM人力将素材组织为Opening、Ending视频、搭建服务端

Suno音乐与歌曲生成
提示词工程#
在视觉小说的制作过程中,提示词的设计至关重要,因为它直接影响AI生成内容的质量与一致性。在为不同的素材撰写提示词时,需要根据目标内容的特点,确保提示词具备足够的清晰度、细节性以及创意空间。
角色设定的提示词需要涵盖角色的外貌特征、性格、背景故事等多维度信息,确保AI生成的人物不仅外形符合预期,性格与行为逻辑也能融入剧情。提示词可以包含年龄、发型、服装风格等具体描述,同时通过性格词汇设定角色的情感表达与互动方式。
场景图的提示词则更注重对氛围、色彩和空间布局的描述。场景不仅仅是视觉背景,还承载了故事的情感基调。因此,在撰写提示词时,可以明确指出时间、季节、光线效果等因素,帮助AI生成符合故事氛围的环境。
角色表情与动作差分图的提示词撰写需要特别注重情感和动态的表达。要确保不同的情绪(如愤怒、喜悦、悲伤)的细微差别能够通过提示词传达出来。这里需要通过明确的情感词汇和动作描写,如“微笑”、“皱眉”、“抬手”等,帮助AI准确抓住角色的情感和动作变化。
实际搭建#
comfy UI#
本体部署#

Comfy UI 的本体托管在 GitHub 上,我们可以通过 git 来拉取最新版。首先,可以借助scoop等包管理器或官网MSI安装工具在系统中安装 Git 和 Python环境(3.8+),然后在终端中运行以下命令来克隆 Comfy UI 仓库并进入项目目录:
git clone https://github.com/comfyanonymous/ComfyUI.git
cd ComfyUI
接着,通过以下命令安装所需依赖并启动 Comfy UI:
pip install -r requirements.txt python main.py
启动完成后,Comfy UI 将可以通过本地的 Web UI 进行访问,在 http://localhost:8188 上。通过网页界面,我们就可以直接进行节点编辑、工作流制作和图像生成了。

插件管理器#

Comfy UI 的许多功能和节点都依赖插件实现,但手动安装插件耗时较长,尤其是在加载新的工作流时需要安装大量节点。为了解决这个问题,可以借助 manager 插件来简化安装与管理节点的流程。该插件允许一键安装缺失插件,自动更新已安装的插件,极大地提升了效率。使用时只需在插件管理器中选择相应的插件或节点库,系统会自动进行安装与升级。
要安装,直接终端里输入以下命令(工作目录均为Comfy UI 根目录)
cd custom_nodes
git clone https://github.com/ltdrdata/ComfyUI-Manager.git

借助 Blender 的 Shade 中的节点样式 UI#
虽然 Comfy UI 自带的 Web UI 功能强大,但在操作上略显局限,特别是在与本地文件系统的交互上不够便利。哔哩哔哩开源作者“一瓶辣椒酱”开发的 铁锅炖 插件可以用 Blender 的节点样式 UI 替代 Comfy Web UI ,从而提升用户体验。
Blender 等专业 3D 软件的材质和效果器编辑方式与 Comfy UI 的节点编辑方式十分相似。通过下载“铁锅炖”,并将插件安装至 Blender 目录下,我们可以使用 Blender 的直观 UI 来编辑 Comfy UI 中的节点,使操作更加便捷且直观。
下载“铁锅炖” -> 首页安装插件至 Blender -> 启动blender并切换的Comfy Node界面 ->连接Comfy UI Server

Checkpoint 模型与 Lora#

Comfy UI 支持加载 HuggingFace 和哩布哩布等平台上开源的 Checkpoint 模型和 Lora 模型。我们可以通过社区网站提供的模型预览和介绍选择需要的模型文件,下载后将其放入 Comfy UI 中的 models 目录下的对应文件夹。然后,在 Comfy UI 的节点中加载这些模型,即可在工作流中使用不同的模型来生成不同风格的图像。具体路径如下:
/models/Checkpoints/ # Checkpoint 模型目录
/models/Lora/ # Lora 模型目录
加载模型后,通过 UI 中的模型节点进行选择与应用,便可以将不同模型的风格应用到项目中。

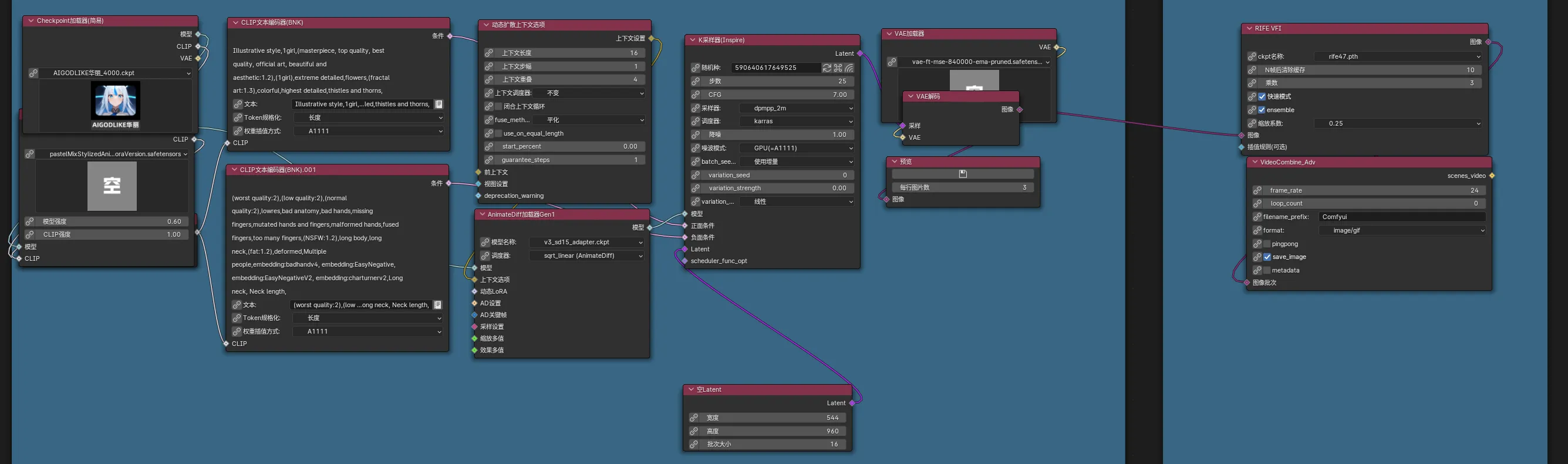
工作流#
在 HuggingFace 和哩布哩布等开源社区中,不仅可以下载模型,还可以找到许多功能强大的工作流模板。通过直接导入这些工作流,我们可以快速实现复杂的功能,而不需要从零开始搭建。例如,可以在社区中下载一个多节点的工作流,并通过 Comfy UI 导入,以完成图像生成、角色设定等任务。导入工作流时,Comfy UI Manager会检查所需的节点和插件是否完整,缺失的内容会提示你使用插件管理器一键安装。

平台浏览和下载

本地一键导入、补齐缺失节点
LLM#
在本地部署大语言模型(LLM)是生成式AI开发中的一项重要步骤,我们可以在不依赖云端服务的情况下,直接在本地设备上运行强大的语言模型。在这里以Meta公司最新发布的 Llama 3.1 模型为例,在本地进行部署和运行。
硬件要求#
首先需要确保电脑满足以下硬件要求:
显卡:NVIDIA RTX 3060 或更高
显存:至少 8 GB
内存:至少 16 GB
硬盘:至少 20 GB 可用空间
安装 Ollama 客户端#
为了在本地部署 Llama 3.1 模型,我们需要安装 Ollama 客户端。该客户端不仅能让我们下载并运行 Llama 模型,还可以管理与模型相关的数据和文件。

首先,前往 Ollama 官方网站 下载客户端并安装。默认安装目录为 C:\Users\你的用户名\.ollama。在这个目录下可以找到下载的模型文件和相关数据。
部署 Llama 3.1 模型#
Ollama 客户端为我们提供了简单的命令行方式来安装和运行大语言模型。在终端中,使用以下命令来安装 Llama 3.1-8B 模型:
ollama run llama3.1:8b
这个命令会在第一次运行时自动下载所需的模型文件,并将它们存储在默认目录中。Llama 3.1-8B 模型需要至少 8GB 的显存来运行,适合个人开发者或中小型项目。
如果你的计算资源较为有限,Llama 3.1-8B 通常已经足够满足大部分任务需求。如果你需要更高性能或处理更复杂的任务,Ollama 还提供了更大模型(如 70B 和 405B)的下载和运行,但这些模型的硬件要求显著(真的很显著,高达450GB显存需求)增加。

运行与交互#
安装完成后,通过 Ollama 的终端可以直接与 Llama 3.1 模型进行交互。只需在终端中输入提示词,模型便会实时生成文本并进行反馈。对于那些更习惯使用类似 ChatGPT 图形界面的人,可以通过安装 GPT4ALL 软件来获得一个用户友好的本地 LLM 启动器。
然而,对于我们来说,使用终端与模型交互已经足够简单有效。

使用在线服务#
非常简单,直接使用就好了,在此不再赘述。
Suno:进入官网,任选社交媒体账户登入即可获得免费额度。在create页面中输入需求即可创作。仅适合非大陆及港澳台地区。
cursor:进入官网,下载安装客户端并从VS code迁移配置即可开始使用。引导教程涵盖补全、重写、整个项目作为上下文生成。
GitHub Copilot:对于教育工作者和学生(大善人GitHub已收录本校),通过教育邮箱完成教育认证即可获得免费不限次的copilot使用权。在VS、VS code、Jetbrain系列IDE里面只需要安装copilot插件然后登陆一下账户即可。

谁用谁知道,反正就是爽
更多游戏资讯请关注:电玩帮游戏资讯专区
电玩帮图文攻略 www.vgover.com
